In case you missed the announcement: The Alteryx One Fall Release is here! Learn more about the new features and capabilities here
Start Free Trial

Alteryx Designer Desktop Ideas

Share your Designer Desktop product ideas - we're listening!
Submitting an Idea?

Be sure to review our Idea Submission Guidelines for more information!

Submission Guidelines

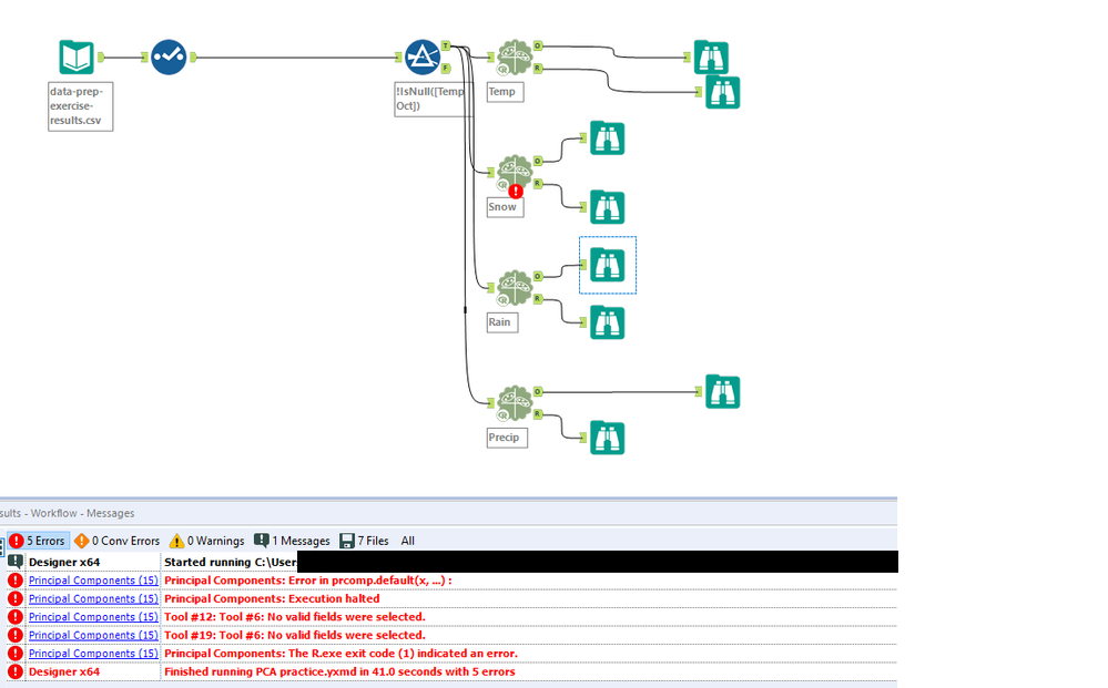
Identifying Error in Principal Component Analysis caused by Scaling

I would like to share some feedback regarding the Principal Component tool.

I've selected the option "Scale each field to have unit variance" and 1 of the 4 PCA tools was displaying errors. However, the error message is not very intuitive and I couldn't use it to debug my workflow. The problem was that for my type of data, scaling could not be applied since it had a lot of 0 values.

Couldn't find anything related to this, so hope my feedback helps others.

 

Thanks!

PCA Error.png

3 Comments
shrungahv
5 - Atom

@ilincanu

 

 

Nicholas_Norton
8 - Asteroid

@shrungahv This fixed my issue as well. Thank you for your comment!

AlteryxCommunityTeam
Alteryx Community Team
Alteryx Community Team
Status changed to: Accepting Votes