Bring your best ideas to the AI Use Case Contest! Enter to win 40 hours of expert engineering support and bring your vision to life using the powerful combination of Alteryx + AI. Learn more now, or go straight to the submission form.
Start Free Trial

Alteryx Designer Desktop Ideas

Share your Designer Desktop product ideas - we're listening!
Submitting an Idea?

Be sure to review our Idea Submission Guidelines for more information!

Submission Guidelines

Is there a way we can turn on and off the tool in the workflow?

Is there a way we can turn on and off any tools in the workflow. This way we can run the tool and when a certain tool is marked off it is not executed. This way we can test the workflow and check different output without deleting the tools existing on the workflow, we can just turn then on or off.

15 Comments
RachelW
Alteryx Alumni (Retired)
Status changed to: Comments Requested

Would this be a different outcome than putting the tool(s) in a tool container and disabling the tool container? I'd like to hear more about what you are thinking with this request. Would you want to turn them off because they are long running or another reason? 

 

Thanks! 

crisantopaet1
7 - Meteor

I tried to explore the functionalities of the tool container however when I disabled the tool the output data/records did not continue to the next connected tool and the workflow throws an Error message. See image below.

 

Alteryx.PNG 

 

What I am suggesting is that if we can simply turn ON and OFF a tool or tools (by right clicking) so that it will be skipped when we run the workflow but the data still continues on the next connected tool.

 

Example below workflow:

 

Alteryx 2.PNG

 

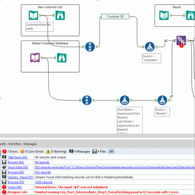
If I run the workflow above, the record will have a record number, [First Name] and [Last Name] upper cased, and a new column named [Source] with value of "Customer" before it enters the Union tool.

 

But if, I turn OFF the two formula tools.

 

Alteryx 3.PNG
I want that the output data/records from the Record ID tool still continues to Union Tool, without executing the two formula tools.

 

One possible reason is that the tool take time to run also, it will prevent the user from deleting the tool or tools just to come up with a new set of record output. And then re-adding them again.

RachelW
Alteryx Alumni (Retired)

Thank you for the clarification. I'll keep this in mind and keep my eye out for similar feedback from other people. 

 

. Meanwhile, I have two options that might help you.

  1. Rather than deleting the tool and its configuration, you could delete the input and output connections and connect around it. That will remove the tool from the running workflow while maintaining its configuration in case you want to add it back, which you can easily do by dragging it between two tools.
  2. Use the Detour before tools you want to disable and the Detour end after tools you want to disable. 

 

 

crisantopaet1
7 - Meteor

Thanks Rachel! I will take note of the steps you provided.

 

Looking forward that my idea will be part of Alteryx Designer functionality. 

Braa21
5 - Atom

Hi Rachel,

 

I agree that being able to turn off one tool and still allow the data to continue through the workflow would be great.  My example is that I have a set of data with 700K plus assets for a depreciation simulation and in most cases users don't care about assets that aren't still depreciating so I have filtered them out.  There is one group that wants to see all assets regardless of whether or not they are still depreciating so it would be great if I could just disable my filter and run the workflow.   

RachelW
Alteryx Alumni (Retired)

@Braa21 I think you might be interested in this post about building an analytic app. https://community.alteryx.com/t5/Alteryx-Knowledge-Base/Tool-Mastery-Apps-and-Macros/ta-p/35375 

jsuptic
7 - Meteor

I agree that being able to toggle tools on/off, but allow data to flow through would be useful.

Currently my workaround is to copy an entire workflow, then delete what I want to temporarily turn off, and reconnect the incoming and outgoing data.

It would be useful to be able to click a checkbox or something that is attached to the toll to be able to toggle it on/off.

Also, if this were an option, then it would also be nice to be able to go into user settings and turn the ability on/off.

Jason R.S.

all-tricks
6 - Meteoroid

Hi there,

I am in favor of functionality that helps to enable/disable just one tool.

 

Two small case examples.

a) I have linked a larger data set with e.g. 81 Mio records.

To be able to run just a few example records I e.g use the "Random % Sample". Works great.

Now I'd like to use the full data set. That simply means that I have to remove the tool and at a later stage bring in again.

 

b) Often you'll need a filter in a data stream.

If you want to compare with/or without filter the two workarounds.

Either remove and connect around (this will lose the filter criteria). You may want to create a copy of the tool first.

Alternatively, you enable the custom filter, set all criteria as a comment using '//' and just set a '1' for all records through

 

If you look outside into the area of audio production. To produce Audio you use a DAW (Digital Audio Workstation).

You link in different audio files (Voices, Drums, Instruments...) and then the audio stream is passed through an audion workflow.

Tools (like VST-Plugins) will manipulate the sound. Luckily every tool can be individually switched on/off to check the sound with or without tool.

 

I, therefore, propose a button in every tool that will enable/disable the tool functionality.

Like the container tool.

 

gabrielvilella
14 - Magnetar

This is an awesome idea! There could be an option to Hide when you right click on a tool. This would mark it somehow or just make it more transparent, something that indicates that the data will just flow throwgh it, the tool itself will not be consired. This is great for testing porpouses. 

DataNinja
5 - Atom

This would be good... commenting out a line of code is very common when writing script.

Alteryx should have the same functionality.