In case you missed the announcement: The Alteryx One Fall Release is here! Learn more about the new features and capabilities here
ACT NOW: The Alteryx team will be retiring support for Community account recovery and Community email-change requests Early 2026. Make sure to check your account preferences in my.alteryx.com to make sure you have filled out your security questions. Learn more here
Start Free Trial

Alteryx Designer Desktop Ideas

Share your Designer Desktop product ideas - we're listening!
Submitting an Idea?

Be sure to review our Idea Submission Guidelines for more information!

Submission Guidelines

Designer UX - CReW Inspired Updates

Hi UX interested parties,

 

capture.png

 

Here are some ideas for you to consider:

 

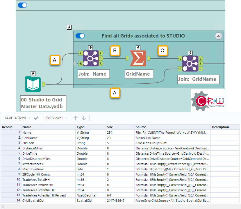
1.  These lines are BORING and UNINFORMATIVE.  I'd like to understand (pic = 1,000 words) more when looking at a workflow.  

  • A line could communicate:
    • Qty of Records
    • Size of Data
    • Is the data SORTED
      • What sort order
    • Quality of Data 

If you look at lines A, B, C in the picture above.  Nothing is communicated.  Weight of line, color of line, type of line, beginning line marker/ending line marker, these are all potential ways that we could see a picture of the data without having to get into browse everywhere to see the information.  If we hover over the data connection, even more information could appear (e.g. # of records, size of file) without having to toggle the configuration parameters.

 

2.  Wouldn't it be nice to not have to RUN a workflow to know last SAVED metadata (run) of  a workflow?  I'd like to open a "saved" workflow and know what to expect when I run the workflow.  Heck, how long does it take the beast to run is something that we've never seen unless we run it.

 

3.  I'd like to set the metadata to display SORT keys, order.  Sort1 Asc, Sort 2 Desc ....   This sort information is very helpful for the engine and I'll likely post about that thought.  As a preview, when a JOIN tool has sorted data and one of the anchors is at EOF, then why do we need to keep reading from the other anchor?  There won't be another matched record (J) anchor.  In my example above, we don't ask for the L/R outputs, so why worry about the rest of the join?

 

4.  Have you ever seen a map (online) that didn't display watermark information?  I think that the canvas experience should allow for a default logo (like mine above, but transparent) in the lower right corner of the canvas that is visible at all times.  Having the workflow name at the top in a tab is nice, but having it display as a watermark is handy.

 

5.  Once the workflow has RUN, all anchors are the same color.  How about providing GREY/White or something else on EMPTY anchors instead of the same color?  This might help newbies find issues in JOIN configuration too.

 

6.  If the tool has ERRORs you put a RED exclamation mark.  I despise warnings, but how about a puke colored question mark?  With conversion errors, the lines could be marked to let you know the relative quantity of conversion errors (system messages have a limit)

 

Just a few top of mind things to consider ....

 

Cheers,

 

Mark

3 Comments
TheOC
16 - Nebula
16 - Nebula

Some awesome ideas in here @MarqueeCrew 

 

  1. Some metadata is shown after running the workflow, however, it only stays intermittently. This could be expanded on massively, maybe a data quality level displayed? Percentage of total/input data? This could be as simple as a text box, or like you said - a difference in line colour (I really like this idea, how many times have you run a workflow to find no data at the end, and had to follow the joins back to find your missing data?).

  2. This is an awesome idea - it could work as a toggle when saving the workflow, or an additional option under 'save as' - "yxmx file - Alteryx Workflow with metadata". This would be fine as I suspect the majority of cases needed for this would be workflows. Macros typically have a smaller subset of data within them that can be used for this purpose on a quick run.
    Curious - i had a look. It seems like the files they use for this are YXBE files (https://community.alteryx.com/t5/Alteryx-Designer-Discussions/What-is-a-YXBE-file/td-p/124517). You learn something new everyday!

  3. 3/4 are very sensible ideas.
  4. 3/4 are very sensible ideas.

  5. I love this idea - the more information we can make digestible (without making Designer hard to use) the better. I would suggest from an accessibility perspective we are able to change the colours that we want for each 'output'. I especially like this when thinking about data joins - it would be nice to know without digging that none of my lefts are outers.

  6. A good shout - its a few clicks to many trying to look through warnings to find the tool and fix them. Maybe an option to display the first warning under the tool would be nice too.

 

My only other thought is that it may be worth splitting these into separate ideas, just so Alteryx are able to deal with and reply to each idea individually.

 

Cheers, and keep the great ideas coming 😁

TheOC

 

clmc9601
13 - Pulsar
13 - Pulsar

This is awesome! Thank you for continuing to challenge the status quo.

 

Re #5-- what if the anchors communicated data quality information as well. That way, you could see right from the canvas which anchors have null/whitespace data instead of having to click on each individually. Even better, have an option to toggle on/off so it doesn't get visually overwhelming.

AlteryxCommunityTeam
Alteryx Community Team
Alteryx Community Team
Status changed to: Accepting Votes