I am trying to autofill the null cells with the wording below. What is the best way to do this?
Hi @JACKIEC1992
One simple way of doing it would be using a formula tool to update the fields, and the following formula:
IF IsNull([Subsidiary]) THEN "Soldcore California" ELSE [Subsidiary] ENDIF
Repeat as required for each field :)
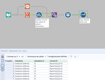
Hi @JACKIEC1992 ,
To do this dynamically, you can find a test attached which provide desired output.
Let me know if it works as you want.
Cheers !
