Hi all,
I'm having an issue with this IF statement - keeps coming up as a malformed IF statement , might be me missing something so basic or its because its a monday morning?
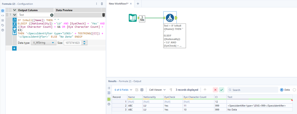
IF IsNull([Name]) THEN " "
ELSEIF ([Nationality]) ='LU' AND [EyeCheck] = 'Yes' AND ([Eye Character Count] = 11 OR [Eye Character Count] = 13)
THEN '<SpecsIdentifier type="LENS>' + TOSTRING([CI]) + '</SpecsIdentifier>' ELSE "No Data" ENDIF
@berty any chance you can provide a screenshot or something? I've just quickly thrown together a few rows that do and don't match the criteria and copied and pasted your expression - looks to be working perfectly? In the meantime I'd check your data types are as they should be.
