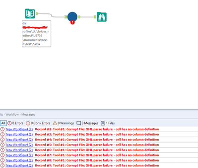
I'm trying to combine a bunch of excel files into one file, but i'm getting the below errors when they're read in. Any ideas? All files should have the same tab name (Sheet1) and the same number of columns.
Try opening and saving all of the files that are giving you this error.
Here is a quick python loop to do that for you (you can also do it manually if there are just a few files):
Hi,
I just ran into the same issue and another issue where I cannot see the sheets inside the file with .xlsx extracts from a source.
Saving the file again and if you have multiple files using something to do it automatically in a loop should help.
Also, long shot, have you had a look at this: Access Driver Install for .xls File Acess - Alteryx Community
