ACT NOW: The Alteryx team will be retiring support for Community account recovery and Community email-change requests Early 2026. Make sure to check your account preferences in my.alteryx.com to make sure you have filled out your security questions. Learn more here
Start Free Trial

Alteryx Designer Desktop Discussions

Find answers, ask questions, and share expertise about Alteryx Designer Desktop and Intelligence Suite.

Remove or Flag offset entry

ManuelRodrigues
8 - Asteroid

Hi All,

 

I have attached data inputs and was wondering is there a way i can use the multi row formula to flag that row 19 and 20 are offsetting entries and therefore i can then attach a filter on the other end and exclude them from the data population?

 

 

3 REPLIES 3
atcodedog05
22 - Nova
22 - Nova

Hi @ManuelRodrigues 

 

What's the logic behind it?

ManuelRodrigues
8 - Asteroid

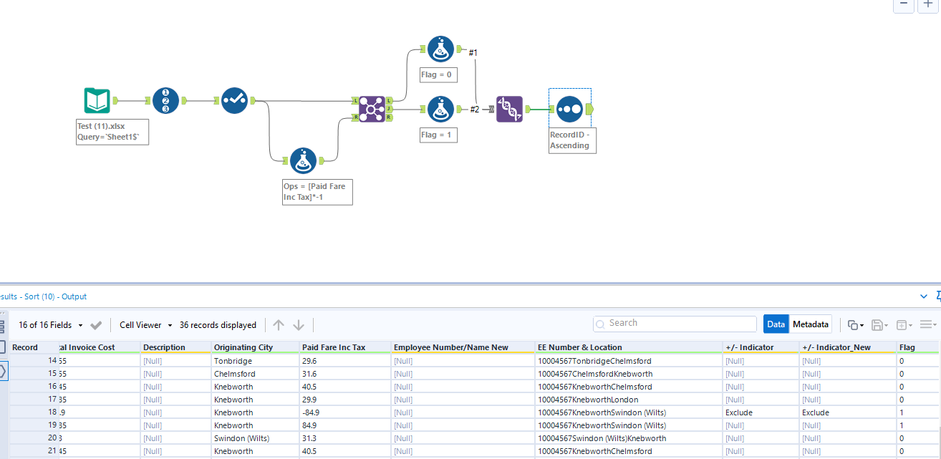
@atcodedog05 if travel claim start date, Destination/Location and Originating city are the same however if paid fare inc tax has an opposing negative entry then these two lines should be flagged to be removed.

 

ManuelRodrigues_0-1646834503165.png

 

atcodedog05
22 - Nova
22 - Nova

Hi @ManuelRodrigues 

 

Here is how you can do it.

Workflow:

atcodedog05_0-1646834923118.png

 

Hope this helps : )

 

Labels
Top Solution Authors