In the data above you can see there are two groups.
I am looking to include all Contracts and then any Call Off that has a matching ID to a Contract.
In this instance the last row which is a call off with an ID of 7 would not be included since there is no contract with the same ID.
I'm not quite sure how to execute this logic in Alteryx so any help is appreciated, Thanks!
Solved! Go to Solution.
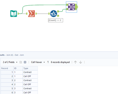
Use a Filter Tool to separate the types. So Type = "Contract" in True, and "Call off" will automatically go to False.
Once there, use a Join Tool between the True and False outputs, and join based on ID. The Inner Join (J) result will have what you need. Results in Left (L) and Right (R) are those that cannot join as the other side doesn't have the ID it needs to join.
Voila! That's all.
