
This article is part of the Tool Mastery Series, a compilation of Knowledge Base contributions to introduce diverse working examples for Designer Tools. Here we’ll delve into uses of the Date Time Now Tool on our way to mastering the Alteryx Designer:
The Date Time Now Tool is part of the Input Tool Category and it is actually a macro encapsulating other Alteryx tools. To use it, only one selection needs to be made: an output format. That's it, then you can go about your business. You also have the option to output the time with that date.
To accomplish this the Date Time Now Tool uses the DateTimeNow() function, which returns the current system date and time. Then it uses the Date Time Tool to format the date, as specified by the user, and output it in a string field:

This tool can be used anytime you need to add a specifically formatted time stamp to your data - you can even use the Append Fields Tool to add the output date to every row of your data. This comes in handy when:
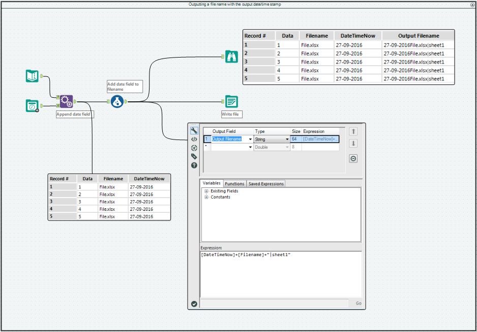
- Outputting a file name with the output date/time stamp (attached):

- Using reporting tools to create reports with a time stamp that needs to be shared (attached):

See the attached v10.6 workflow for the examples above.
By now, you should have expert-level proficiency with the Date Time Now Tool! If you can think of a use case we left out, feel free to use the comments section below! Consider yourself a Tool Master already? Let us know at community@alteryx.com if you’d like your creative tool uses to be featured in the Tool Mastery Series.
Stay tuned with our latest posts every Tool Tuesday by following Alteryx on Twitter! If you want to master all the Designer tools, consider subscribing for email notifications.