Hi,
I have an excel file that I have to work in alteryx to transfom the data.
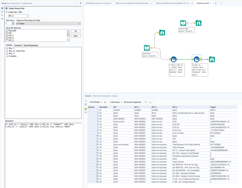
But as always, there are some rows that are empty and I want to create aggregations to create a easier way to handle the data. I created some extra columns to create the aggregations and need to copy several fields in the empty rows...difficult to explain.
so I please find in the attach the input (how I have it) and the output (how I want it).
Many thanks
HI,
thanks for reading my email.
Is exactly what I need. The problem is that I do not know how to limit it, till another value is in the column.
In NEW ORDERS should be copy till REVENUE comes...so I would like to understand how to limit the multi row formula.
I attached the 2 files, input and output...cause I´m trying to limit the copy past from NEW ORDERS till REVENUE field come and I do not understand.
thanks a lot !!
Just need to understand how to limit it, till another row with different value is coming...
thanks thanks
