Hi all,
I am trying to create a workflow to combine 2 sets of data into 1 and removing the spaces and null value in-between.
I would want to copy the data from "Test 2" and paste it into "Test 1"
Would this be possible ?
Test 1
Test 2
Final outcome
Thank you!
Solved! Go to Solution.
Hi @gavinloi
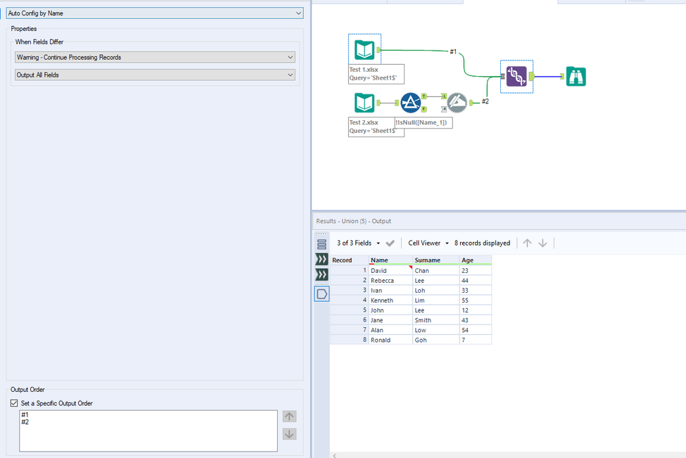
Here is how you can do it.
Workflow:
1. Using filter tool to filter null rows
2. Using dynamic rename to fix name and get it to similar format.
3. Using union to union on name. Set output order.
Hope this helps : )
You can do it with join tool tool with Auto config by position and output order
Attached the workflow.
Hope this helps !
Regards.
@messi007 @atcodedog05 Thank you both! It worked wonders. Have accepted as solutions as well. Thank you!
Happy to help : ) @gavinloi
Cheers and have a nice day!

