ACT NOW: The Alteryx team will be retiring support for Community account recovery and Community email-change requests Early 2026. Make sure to check your account preferences in my.alteryx.com to make sure you have filled out your security questions. Learn more here
Start Free Trial

Alteryx Designer Desktop Discussions

Find answers, ask questions, and share expertise about Alteryx Designer Desktop and Intelligence Suite.
SOLVED

Unmerge Excel Rows and duplicate data

Gowtham_Subra
5 - Atom

Hi Everyone,

 

I'm looking for help in creating a workflow to unmerge rows in excel data and replace nulls with appropriate data using Alteryx. The merged cells are not consistent and it reads as null values when I import it into Alteryx.   Thanks very much in advance for the help.

Alteryx Test.PNG

 

 

Test Image.PNG

 

Thanks

Gowtham

5 REPLIES 5
alexnajm
19 - Altair
19 - Altair

Multi Row Formula tools will be your friends here! Use it to fill down the values: Solved: How to fill down in alteryx - Alteryx Community

Gowtham_Subra
5 - Atom

Thanks for the quick reply, Alex. Is there a way to do all columns at once? I'm dealing with more than 50 fields and different inputs have different fields merged.

alexnajm
19 - Altair
19 - Altair

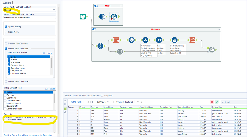
There's a Community macro that may work - I haven't used it but I know it's popular: Multi-Row -Field -Column Macro example - Alteryx Community

Qiu
21 - Polaris
21 - Polaris

@Gowtham_Subra 

I have tried the macro and also use the "Conventional" way and I am convinced the macro is more efficient.

@alexnajm 
Thank you for the introducing this macro.

 

0107-Gowtham_Subra.png

alexnajm
19 - Altair
19 - Altair

Happy to do so @Qiu!

 

@Gowtham_Subra if it works for you, please mark one or more of our responses as a solution. Thanks in advance!

Labels
Top Solution Authors