I created an app and I want the user to enter the zipcode by DMA. This selection should be passed on to the underlying Allocate input tool. This should trigger the workflow. I have to keep one selection (one zipcode must be selected) in the allocate input tool (otherwise it throws an error). can you please provide help that the user selection(from the interface tool) should update the default selection in the allocate input tool. Thanks in advance.
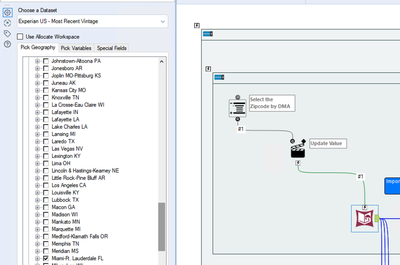
The default selection -

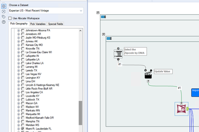
Selection through the app interface tool -
