ACT NOW: The Alteryx team will be retiring support for Community account recovery and Community email-change requests Early 2026. Make sure to check your account preferences in my.alteryx.com to make sure you have filled out your security questions. Learn more here
Start Free Trial

Alteryx Designer Desktop Discussions

Find answers, ask questions, and share expertise about Alteryx Designer Desktop and Intelligence Suite.
SOLVED

Tool: Model Comparison

JHFongSF87
6 - Meteoroid

When I am running the workflow for the Model Comparison macro, this error shows up "Error in plot.new()". This is when I am initializing the macro. Due to this when I run the model comparison tool, the Confusion Matrix Section of the report is missing. Anyone know how to fix this? I am currently enrolled in Udacity's Predictive Analytics for Business Analysts if that provides context.

 

Loading in the macro from Predictive District:

Screen Shot 2016-12-09 at 9.14.45 AM.png

Running a Decision Tree and validating model with 70/30 split:

Screen Shot 2016-12-09 at 9.24.30 AM.png

Report:

Screen Shot 2016-12-09 at 9.24.36 AM.png

 

 

18 REPLIES 18
NeilR
Alteryx Alumni (Retired)

Can you attach the workflow that you are attempting to run (as a package so that the data is included)?

NeilR
Alteryx Alumni (Retired)

Also, note the following passage in the tool description on the tool's Gallery page...

To use this macro, and additional R packages (ROCR) needs to be installed. The link below provides instructions on how to install R packages that can be accessed by Alteryx. The macro will attempt to install the needed R packages if they are not already installed, but this may be prevented by certain firewalls and proxy servers.

So try installing the ROCR package with this app: https://gallery.alteryx.com/#!app/Install-R-Packages/57bb2a58a248970b4472c2e6

JHFongSF87
6 - Meteoroid

Thanks Neil,

 

I have tried to install additonal R packages, but the same error still appears with this data set.

NeilR
Alteryx Alumni (Retired)

The workflow you sent runs fine on my machine, so it's like something to do with your setup. I'd recommend reaching out to Alteryx Support and they can take a closer look at your setup.

CristonS
Alteryx Alumni (Retired)

Thanks, @NeilR!   @JHFongSF87, the workflow runs correctly on my machine, as well.  Were you able to get any additional information from Showing Macro Messages?

JHFongSF87
6 - Meteoroid

Thanks for the confirmation, I will maybe try and do a reinstall to see if that works correctly.

JHFongSF87
6 - Meteoroid

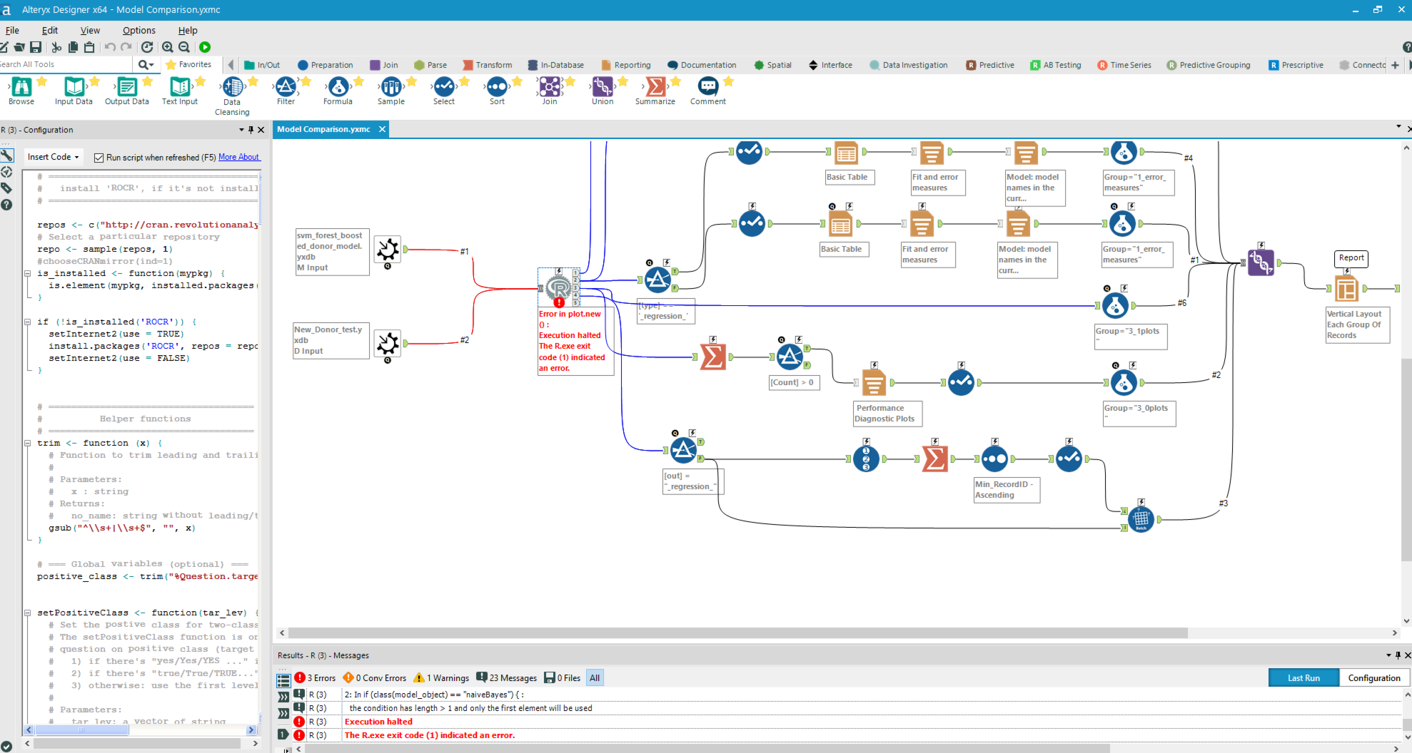
After reloading and importing the macro, it appears the problem seems to be in the set up of the macro itself and not necessarily the data set. I have loaded the macro with images to see if you could possible understand it. This macro was taken from the predictive gallery.

 

Screen Shot 2016-12-12 at 1.56.09 PM.png

CristonS
Alteryx Alumni (Retired)

Hi @JHFongSF87, are you getting that error from the macro in your workflow, or when you open the macro and run it as-is?  Can you go into your Workflow-Configuration> Runtime tab, click to "Show all macro messages," and send the full error message?

 

Thanks!

JHFongSF87
6 - Meteoroid

@CristonS, the error comes from when I run the workflow once it is imported. Due to the fact it is a .yxmc file, I can't find the Runtime option in the Workflow Configuration like the other file which was a .yxmd.

 

Screen Shot 2016-12-12 at 3.22.23 PM.png

 

Steps are as follows: 

 

 Screen Shot 2016-12-12 at 3.05.35 PM.png

 

Loaded the macro with no errors but then once it is on my screen in the workflow I run the workflow. I am currently using a Virtual PC, VMWare Fusion, would this cause an issue with the macro?

 

Screen Shot 2016-12-12 at 3.15.12 PM.png

 

 

Labels
Top Solution Authors