Hi
I have a small dataset:
Shipment_awb (ordre number)
This has a scan date (blslScanDate)
The customer has 3 pickup days:
Monday,Wednsday and Friday
And the pickup date is the lateste date compared to the blslScanDate -1.
So lets say:
Shipment_awb = 5988278015
Has blslScanDate 14-09-2021 So the pickup date is 13-09-2021.
Shipment_awb = 520000019641907012618201
Has blslScanDate 15-09-2021 So the pickup date is 13-09-2021.
I have 821 sample shipment_awbs and I wanna find the 1 correct ActualPickupDate for each shipmen_awb.
Any help would be appriciated
Solved! Go to Solution.
Hi @Hamder83
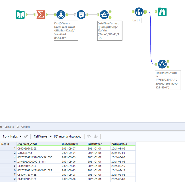
Here is how you can do it.
Workflow:
Question 15-09-2021 is Wednesday why are you not taking same why are you taking 13.-09-2021 for 2nd scenario.
Hope this helps : )
Hi
Your solution is great again, i changes the formula to [PickupDates]<=DateTimeAdd([BlslScanDate] ,-1, 'days')
because we have a lastmile carrier they scan the parcel the day after we ship it.
So for the logic it most be the scan date -1 day, or the lates availeble day before that 🙂
Happy to help : ) @Hamder83
Cheers and have a nice day!
