Hi, I'm new in Alteryx and I face an issue.
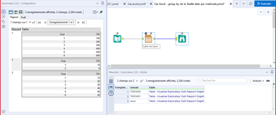
I'm dealing with multiple tables (say "table1", "table2", "table3") that I want to integrate in individual excel files.

The problem is that I don't know how the "table1" can replace an existing sheet called "data1" in a first excel file, the "table2" can replace an existing sheet called "data2" in a second excel file, etc...
Thanks for your help