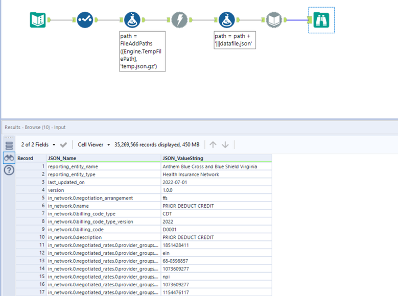
I am attempting to analyze several different publicly available rate files for a commercial insurer. There are several different downloads, but I've tried to get one of them brought into Alteryx on the attached workflow. I'm sure it's a very easy fix, but I'm pretty new to all this. I get an Error 403 error where it won't bring in the .gz file. Any ideas what might be causing this?
Solved! Go to Solution.
This worked like a charm! Was it because you imported it into a temp file instead of a field?
Yes, correct.

