Hello,
I want to compare the spending categories for a list of vendors for two fiscal years. If any new value is present in column 2023 after comparing it to 2022, we should extract that value from the string to a new column. Please let me know if you need further explanation. Thank you!
Solved! Go to Solution.
Hi, @Ahmediqbal
It's so eay.
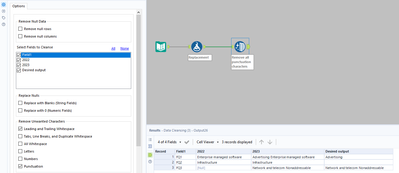
Formula:
Trim(Replace([Y2023], [Y2022], ""),",")
******
If is can help you get want output, please mark it as s solution and give me a like for more share.
@Ahmediqbal
Can you provide a bigger dataset so we can observe the pattern?

