In case you missed the announcement: The Alteryx One Fall Release is here! Learn more about the new features and capabilities here
ACT NOW: The Alteryx team will be retiring support for Community account recovery and Community email-change requests after December 31, 2025. Make sure to check your account preferences in my.alteryx.com to make sure you have filled out your security questions. Learn more here
Start Free Trial

Alteryx Designer Desktop Discussions

Find answers, ask questions, and share expertise about Alteryx Designer Desktop and Intelligence Suite.
SOLVED

Capstone exercise Help

omkarshinde
8 - Asteroid

I am finding it extremely difficult to pivot this particular dataset given into desirable format to compare it further in step1 itself. I request someone to give me detailed steps. I have already gone through previous exercises of transpose as well as cross tab videos also on youtube.I just have issues with this particular exercise. Please help.

16 REPLIES 16
alexnajm
19 - Altair
19 - Altair

I would put down a RecordID tool, then split your first dataset into two streams using a Filter tool based on even versus odd rows. Then you can Join the streams, using Record Position instead of on a key field. Then you should be able to CrossTab to finish it off

omkarshinde
8 - Asteroid

can you elaborate the record position step join as I have exactly already done the first two steps you talked about

alexnajm
19 - Altair
19 - Altair

You can use the Join tool to join on record position - it's one of the options in the Join Tool | Alteryx Help

omkarshinde
8 - Asteroid

@alexnajm wrote:

You can use the Join tool to join on record position - it's one of the options in the Join Tool | Alteryx Help


yeah then I got all the repeated headers on left side of my table and all values on my right. How do we use cross tab on this now?

ShankerV
17 - Castor

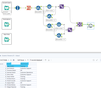
Hi @omkarshinde 

 

Hope you are expecting the result like below.

 

ShankerV_0-1675691791348.png

 

 

Many thanks

Shanker V

alexnajm
19 - Altair
19 - Altair

I would check out the Sample Workflow for the CrossTab tool to show how it works - You would select what column you want to be your new headers, which column you want to be the values underneath those headers, and an aggregation method for those values (Concatenate for string values should work).

ShankerV
17 - Castor

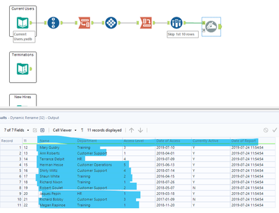
Hi @omkarshinde 

 

Please find the expected output.

 

ShankerV_0-1675692399402.png

 

As I see this a capstone project for you, does not want to attach directly the solution for you.

 

You can use the spoiler to check how it can be achieved.

 

All the best for your Capstone project!!!!

Spoiler
Spoiler
ShankerV_1-1675692501264.png

 

 

Many thanks

Shanker V

 

omkarshinde
8 - Asteroid

exactly! can you please guide me and share your workflow file for referral?

ShankerV
17 - Castor

Hi @omkarshinde 

 

Sure can attach the file, hope it will help for your learning curve.

 

ShankerV_0-1675692734828.png

 

 

Labels
Top Solution Authors