cancel
Showing results for 
Search instead for 
Did you mean: 

Challenge #410: Optimizing Winter Sports Inventory

AYXAcademy
Alteryx

Challenge #410: Optimizing Winter Sports Inventory

Maveryx_WC_Banner.png

 

Hi Maveryx!

 

A solution to last week’s challenge can be found here. 

 

Don't forget that we are running a campaign inviting all of you to contribute to our upcoming 2024 Weekly AYXAcademy_0-1705939111914.png Challenges! Your ideas and participation are crucial in shaping an engaging and innovative year ahead. Visit our blog post to review the guidelines and submit your challenge to earn our brand-new accolade, the Weekly Challenge Contributor Badge!

 

Now that winter is here, excitement is high among curling, skiing, snowboarding, and all winter sports enthusiasts! Special thanks to Nolan Gaskill (@Nolan)  for contributing the idea for this challenge.

 

As the regional manager of a sports retail chain, your challenge is to manage the winter sports inventory, ensuring maximum sales and minimal spoilage. This decision-making process will be powered by—you guessed it—an insightful analysis of historical sales data using Alteryx Designer.

 

A dataset containing details of your store’s inventory, sales, and spoilage rates has been provided. It requires some preliminary cleaning to ensure accuracy in your analysis, allowing you to dive in and extract valuable insights.

 

Your tasks are:

 

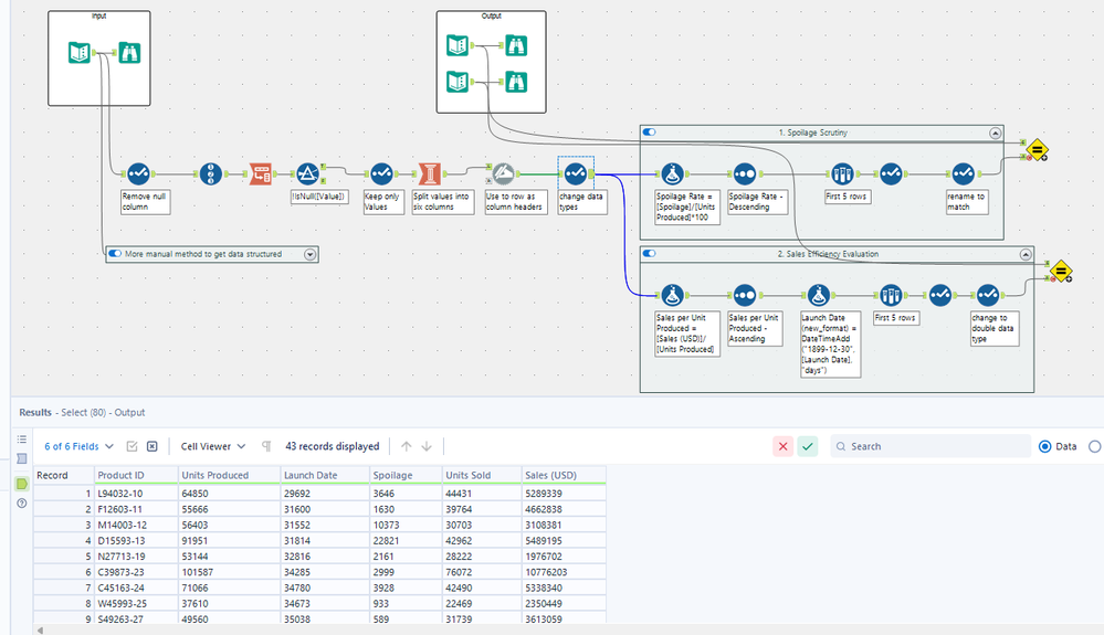
  1. Spoilage Scrutiny: Discover the five products with the highest spoilage rate. These are items that are not selling as expected and are incurring losses.
  2. Sales Efficiency Evaluation: Determine the five products with the lowest sales per unit produced.

 

If you find yourself struggling with any of the tasks, feel free to explore these interactive lessons in Maveryx Academy for guidance:

 

 

Good luck!

 

Note: The Top Solvers and Top Challenges sections will be removed from the Weekly Challenge index pages at the end of January. But don't fear, these stats aren't going away! Top Solvers and Challengers will be recognized quarterly in our Top Contributors blog.

Attachment
Download this attachment
Attachment
Download this attachment
binu_acs
Polaris

Re: Challenge #410: Optimizing Winter Sports Inventory

Spoiler
image.png
Attachment
Download this attachment
sknman92
Asteroid

Re: Challenge #410: Optimizing Winter Sports Inventory

Spoiler
 
Screenshot 2024-01-27 142020.png

 my solution. Was trying to avoid using a lot of select tools but ended up relying too much on multi-rows and formulas i think

Attachment
Download this attachment

Re: Challenge #410: Optimizing Winter Sports Inventory

My solution

Attachment
Download this attachment
JosFKirby
Meteoroid

Re: Challenge #410: Optimizing Winter Sports Inventory

Spoiler
Challenge_410_Spoiler.jpg

Attachment
Download this attachment
Tam
Comet

Re: Challenge #410: Optimizing Winter Sports Inventory

Spoiler
410 weekly challenge solution.PNG
Attachment
Download this attachment
BSilverblatt
Asteroid

Re: Challenge #410: Optimizing Winter Sports Inventory

Thanks for the challenge! Here's my solution:

Attachment
Download this attachment
jennifer_owens
Asteroid

Re: Challenge #410: Optimizing Winter Sports Inventory

Had some trouble with the date but not too bad. I look forward to reviewing how others approached this one. 

 

Spoiler
 
 

C410.png

 

 

Attachment
Download this attachment
DataNath
17 - Castor

Re: Challenge #410: Optimizing Winter Sports Inventory

My solution to #410.

 

Spoiler
410.png
Attachment
Download this attachment
myastarling
11 - Bolide

Re: Challenge #410: Optimizing Winter Sports Inventory

Here's my solution!

Attachment
Download this attachment

Re: Challenge #410: Optimizing Winter Sports Inventory

@myastarling thanks for sharing. First time I've seen the Make columns in use, learnt something new today.  

 

Tam