Want to get involved? We're always looking for ideas and content for Weekly Challenges.
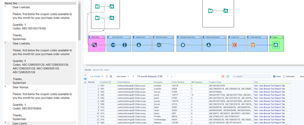
SUBMIT YOUR IDEANot sure how the original was sorted, as I attempted to match the row #s to the output provided and I could not figure that part out, but that isnt really the important part of this, as it is generated based on position not the actual data itself.
Got the overall output to structurally match the sample.
So I consider it solved. :)