ACT NOW: The Alteryx team will be retiring support for Community account recovery and Community email-change requests Early 2026. Make sure to check your account preferences in my.alteryx.com to make sure you have filled out your security questions. Learn more here
Start Free Trial

Weekly Challenges

Solve the challenge, share your solution and summit the ranks of our Community!

Also available in | Français | Português | Español | 日本語
IDEAS WANTED

Want to get involved? We're always looking for ideas and content for Weekly Challenges.

SUBMIT YOUR IDEA

Challenge #304: International Bank of Awesome Data - Part III

Bobbyt23
13 - Pulsar

Struggled getting the total numbers to match on my first go so ended up using the solution as a walkthrough to understand how to do it properly.

Carolyn
12 - Quasar
12 - Quasar

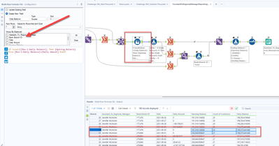
Solved. I think there's an error in the solution file - within the Macro, the Multi-Row Tool #16, which calculates the Daily Balance - it needs a Group By "Bank Branch ID". What it's doing now is combining all the $$ into a single Daily Balance which is causing some weird Avg_Daily Balance amounts in the answers

 

The issue in the solution: 

Spoiler
2024-12-03_12-46-26.png

My solution:

Spoiler
2024-12-03_12-42-50.png

2024-12-03_12-43-02.png
lwolfie
11 - Bolide

My debits/credits didn't match because I added them individually instead of by day.  

JBevan89
8 - Asteroid

Great Challenge.  I followed along to the solution to be honest, and made a few changes that I successfully experimented with

estherb47
15 - Aurora
15 - Aurora
Spoiler
estherb47_0-1763667734143.png