The Alteryx Community is a finalist in three 2026 CMX Awards! Help us win Customer Support Community, Most Engaged Community, and User Group Program of the Year - vote now! (it only takes about 2 minutes) before January 9.
ACT NOW: The Alteryx team will be retiring support for Community account recovery and Community email-change requests Early 2026. Make sure to check your account preferences in my.alteryx.com to make sure you have filled out your security questions. Learn more here
Start Free Trial

Weekly Challenges

Solve the challenge, share your solution and summit the ranks of our Community!

Also available in | Français | Português | Español | 日本語
IDEAS WANTED

Want to get involved? We're always looking for ideas and content for Weekly Challenges.

SUBMIT YOUR IDEA

Challenge #225: How Long Has It Been?

cplewis90
13 - Pulsar
13 - Pulsar

I had the time of my life solving this challenge! (I did not want to know how many hours I have been alive, but I know now)

Spoiler
cplewis90_0-1595292133943.png

 

patrick_digan
17 - Castor
17 - Castor
Spoiler
1 %Love% reference shortcuts
2 I like that the data cleansing tool can now remove null columns
3 Annoying that DateTimeDiff had all the units built in except weeks?

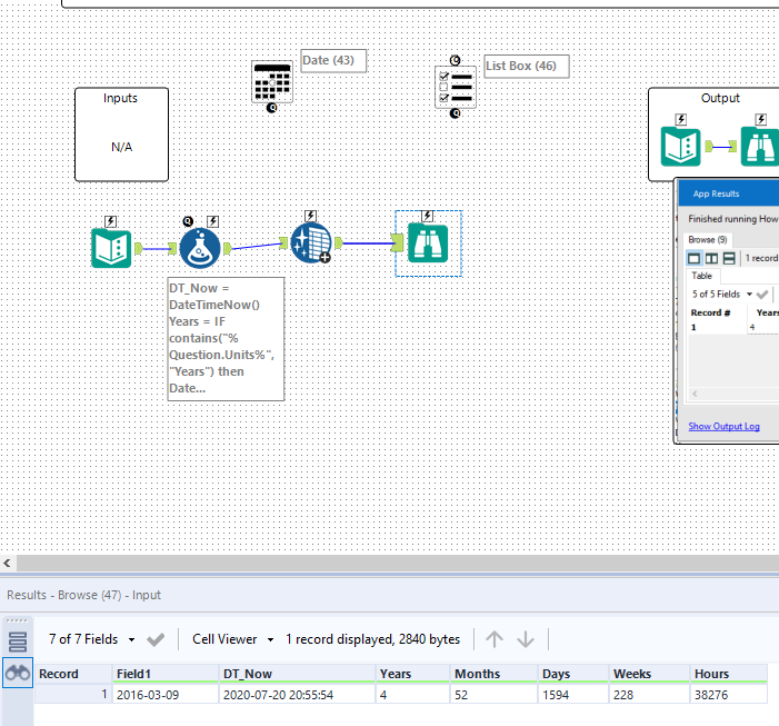
patrick_digan_0-1595293028925.png

 

 
mbogusz
9 - Comet
Spoiler
2020-07-20 21_35_36-Greenshot.png
paulfound
11 - Bolide
Spoiler
PaulFound_0-1595312911393.png

 

kat
12 - Quasar
Spoiler
Challenge #225.PNG

FlorianC
Alteryx
Alteryx

I have used the floor function for the weeks instead of the expected ceiling used in the provided output. It seems to me that the numbers should reflect the whole number of time past and it should not be rounded upwards. This is the standard behaviour of the DateTimeDiff function.

 

Spoiler
WorkflowWorkflow
Florian Carrier
Strategic Solution Consultant
Alteryx
wwatson
12 - Quasar

my solution

Sashikumar
8 - Asteroid

I could see lot of way we can drive this challenge. I prefer the the simplest waych_225.PNG

Ladarthure
14 - Magnetar
14 - Magnetar

Nice and quick one 🙂

hanykowska
11 - Bolide

Nice and easy 🙂

 

Spoiler
hanykowska_0-1595344646131.pnghanykowska_1-1595344665877.png

hanykowska_2-1595344684441.png