Want to get involved? We're always looking for ideas and content for Weekly Challenges.
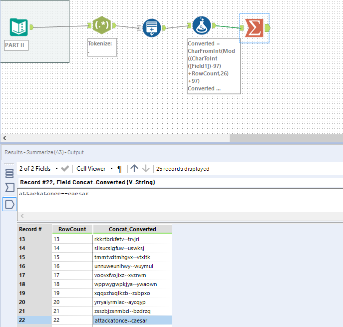
SUBMIT YOUR IDEASolved! I couldn't figure out how to get the mod to work so I solved it with a slightly more complicated formula. Then I saw what I missing from the other posted solutions that used a mod :)
I took a simple approach.
Reposting
Done!
