ACT NOW: The Alteryx team will be retiring support for Community account recovery and Community email-change requests Early 2026. Make sure to check your account preferences in my.alteryx.com to make sure you have filled out your security questions. Learn more here
Start Free Trial

Alteryx Designer Desktop Discussions

Find answers, ask questions, and share expertise about Alteryx Designer Desktop and Intelligence Suite.
SOLVED

Transposing then unpivot/crosstab data set?

dshi7
5 - Atom

Okay so my base data looks like this:

 

base data set.png

 

The event #xx count can potentially go up to say 50

 

When I transpose, I can get the output half way to what I need it to look like:

 

interim.png

 

 

Just no idea how to get to this final output:

 

transformed data set.png

 

 

Appreciate any help!

 

 

 

3 REPLIES 3
JamesCharnley
13 - Pulsar

Hi @dshi7 

 

If you're always going to have an input and a score for every event, I think you should be able to filter out rows from your transposed data with contains([Name2], 'input') and then join your true and false outputs on record position and get rid of the duplicate columns.

 

Let me know if that works, maybe I can mock it up if I have time.

 

James

DataNath
17 - Castor
17 - Castor

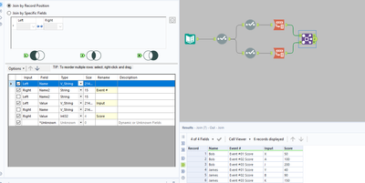
Can you try this and see how you get on, @dshi7? I had to mock up something smaller as you only provided screenshots rather than actual data to use. The only thing you'll need to change is perhaps the fields you want to exclude where you're currently using [Dummy] as the filter removes that. The rest ought to be dynamic but let me know if any issues:

 

DataNath_0-1663770867913.png

Emmanuel_G
13 - Pulsar

@dshi7 

 

Find attached the way of doing that;

 

Let me know if there is any issue and do not hesitate to mark this answer as solution if it helped.

 

Emmanuel_G_0-1663771684109.png

 

Labels
Top Solution Authors