Hello, I'm new to Alteryx and I wanted to calculate values based on a formula (in string form).
I did some research and the Dynamic Replace method has been proposed but even after looking at the documentation and the tool mastery article, I still can't manage to make it work.
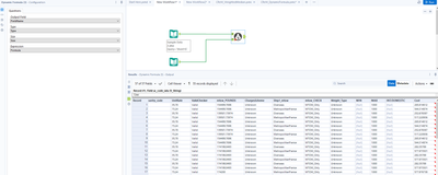
I'm attaching a sample of the data I'm working with.
I need to calculate a TOTAL COST based on the formula in the "formula" column.
It would be great if someone could please help me understand what I need to do.
Hey @arshadsaad,
You could probably do it using a batch macro, just because this allows you to transform a string into a formula, not bc. you'd need the real batch function. But that is a very unusual use case of Alteryx.
See the attached WF
Hi @arshadsaad
You can perhaps use the "Dynamic Formula" tool that's part of Crew macros http://www.chaosreignswithin.com/p/macros.html
I used it and it seems to be working. See below and attached.
Hope that helps. Cheers!

