Hi Team,
I trying for a solution to where to transpose row data into column if row-1 = Active row to create a new column with row-1 data I've tried to get the output but trying to figure out how to remove the existing row data like below example
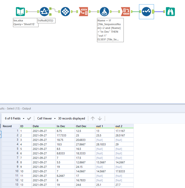
Input:
| ID | Date | In Dec | Out Dec |
| 1 | 9/27/2021 | 8.75 | 12.5 |
| 1 | 9/27/2021 | 13 | 17.1167 |
expected output:
| ID | Date | In Dec | Out Dec | out 1 | out 2 |
| 1 | 9/27/2021 | 8.75 | 12.5 | 13 | 17.1167 |
I tired using Multi row formula to create a new row but unable to find a solution to remove the current row existing data.
Please find the attached inputs
Solved! Go to Solution.
@DavidP yes David but the new data should not consist of the converted data.
But when I tried with the given input data I got below output
