Hi!! I am very perplexed....
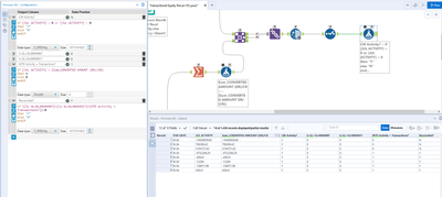
I am using an IF Statement in the formula tool to test if [JUL ACTIVITY] = [Sum_CONVERTED AMOUNT (DR)/CR] then 1 else 0 endif. Results show in the MTD Activity = Transactions? column. As you can see from my screen print, the top 3 rows are showing "0" when the statement is true (which is incorrect), while the rest of the rows show "1" as true (which is true). Any thoughts on why this is? I checked the decimal rounding and that is not the issue. All columns in play here are set to double. What could I be missing??
Solved! Go to Solution.
Hi @J-Riedel
Can you provide sample data set and workflow? I will be glad to help you but I need a little bit more details.
Best Regards
abc
I was able to figure it out. It was a rounding issue that could not be seen. I added a round formula into the IF Stmt and it solved the issue.

