The Alteryx Community is a finalist in three 2026 CMX Awards! Help us win Customer Support Community, Most Engaged Community, and User Group Program of the Year - vote now! (it only takes about 2 minutes) before January 9.
ACT NOW: The Alteryx team will be retiring support for Community account recovery and Community email-change requests Early 2026. Make sure to check your account preferences in my.alteryx.com to make sure you have filled out your security questions. Learn more here
Start Free Trial

Alteryx Designer Desktop Discussions

Find answers, ask questions, and share expertise about Alteryx Designer Desktop and Intelligence Suite.
SOLVED

IF CONTAINS in special case

ravitejapaideti
7 - Meteor

Hi all,

 

I have 3 input tables X,Y,Z with a common field BUS_UNIT and the target table (T) has column BUS_UNIT aka 'A'. It should have unique values of all the three columns combined from X, Y and Z. I am using UNION and UNIQUE nodes for this. Now the target has other column B and C, which should contain values YES/NO. If the value in target column 'A' (BUS_UNIT value) exist in Input table X, then value in target Column B is YES, else NO. 

 

For Column C in target table T, Yes/No values should populate if the value in column 'A' (BUS_UNIT) exists in input table Y. No if it doesn't. How and where should I write the formula for this?

 

Attaching an image for better understanding.   TIA

 

2 REPLIES 2
Luke_C
17 - Castor
17 - Castor

Hi @ravitejapaideti 

 

I don't fully understand the requirements, but this should get you on the right path:

 

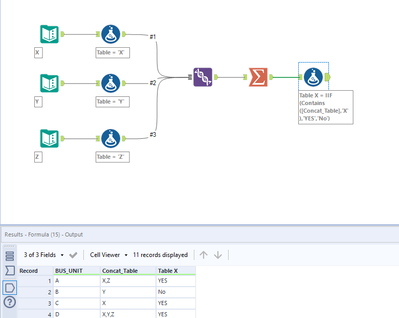
  1. Create a field to list the table name
  2. Union then group by the BUS_UNIT, concatenate the table name
  3. Then write a formula to check if the concatenated table names contain the field (I did one as an example, you can do the rest if it's what you need).

Hopefully this helps and is somewhat in the right direction - let me know if I misunderstood.

Luke_C_0-1647630967988.png

 

 

ravitejapaideti
7 - Meteor

Hi @Luke_C , thanks for your response. I'll try the above approach. Meanwhile, I am attaching the requirement in detail, if that helps understanding better.

Labels
Top Solution Authors