Can anyone how can i create a workflow that mimics a word cloud? this without using the tool in intelligence suite
Hi @markbanlawe
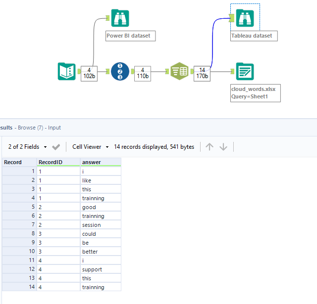
Maybe it is a good idea to use Alteryx to create the data source for the word cloud and use some other visualization tool to build it, like Power BI/Tableau/Qlik. Unfortunatelly to do it with Alteryx you will need the intelligence suite.
@FI would you have any idea how to start building that data source in alteryx?
It depends on how is your source of data and what visualization tool will you use. For example, Power BI already has a very intelligent tool that is able to automatically parse phrases and create the cloud (https://www.youtube.com/watch?v=brkbbS4GSGw&t=197s&ab_channel=DataScienceTutorials)
For this one, you can just provide a data source with the target column like this one:
And the result will be like this:
For tableau, i had the opportunity of creating one about 2 years ago, and as far as i researched at the time, there is no way to do it so easily like with Power BI. For Tableau, you would need to parse the words like this using Alteryx (https://www.youtube.com/watch?v=UHOMH5DTq14&ab_channel=Tableau):
And this would be the result after loading the data in Tableau and creating the vis:

