I''m building a workflow that contains json data. this data is structured and all but for every json file the nested node can change form for example 1 line to 10+ lines.
looking at the example workflow Alteryx provides I see that the are using the exact lay-out as I got in my data.
{
"firstName": "John",
"lastName": "Smith",
"age": 25,
"address": {
"streetAddress": "21 2nd Street",
"city": "New York",
"state": "NY",
"postalCode": "10021"
},
"phoneNumber": [
{
"type": "home",
"number": "212 555-1234"
},
{
"type": "fax",
"number": "646 555-4567"
}
]
}
For now I get the following output (just like the example shows)
| JSON_Name | JSON_ValueString |
| firstName | John |
| lastName | Smith |
| age | 25 |
| address.streetAddress | 21 2nd Street |
| address.city | New York |
| address.state | NY |
| address.postalCode | 10021 |
| phoneNumber.0.type | home |
| phoneNumber.0.number | 212 555-1234 |
| phoneNumber.1.type | fax |
| phoneNumber.1.number | 646 555-4567 |
But i'm wondering If I can create an output more like this (see below) that is dynamic in if there is 1 line only 1 row of data and if there are 10+ lines then 10+ row's of data are there.
| firstName | lastName | age | address.streetAddress | address.city | address.state | address.postalCode | phoneNumber.Type | phoneNumber.Number |
| John | Smith | 25 | 21 2nd Street | New York | NY | 10021 | home | 212 555-1234 |
| John | Smith | 25 | 21 2nd Street | New York | NY | 10021 | fax | 646 555-4567 |
can this be done with the json parse tool or do I need to use something like a crosstab? and can it be done dynamic?
Solved! Go to Solution.
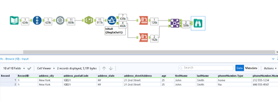
One way of doing this, please check the attached workflow.
If the provided answer helped you to solve the problem/was correct, please accept it as a solution :)
Thanks.
it sort of worked.
the only problem I'm facing now the data is in json format. (not an text input tool) so when I open the json file in Alteryx it auto creates 2 fields when loading a json file.
is there a way to keep the raw json file intact?
Hi Felipe, This solutions looks better when we know something with nested... but in my scenario i have lot of nested and looking for a better way to flatten it
Hi @Raj_007
Unfortunately yes, with this approach the workflow must be specific to handle the JSON in question.
However, it is possible to have a generic script that handles any valid nested JSON.
With chatgpt you can generate the codes and then integrate them into your workflows.
Hi Felipe, i have this thread with the how the JSON looks like... so it might be very difficult to get this in Alteryx?

