Hi everyone,
I am in a dilemma.
Here is what I wanted to do:
1. filter the file based on company which can be dynamic (This time is A/B/C and next time it can be A/C/D)
2. create a new file with only company A information including name, age and gender
3. encrypt the file and send it out for the its own matching emails
I know we can use the output tool to save them into 4 tabs however i cant encrypt and send them.
Appreciate your help :)
Many thanks,
Lorraine
hi @binuacs,
Thank you for your solution!
It really helped me understand the flow.
I do have 2 more questions:
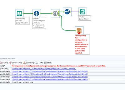
1. when I was running the email, alteryx sent me the number of rows instead of the number of files generated. Any ideas why?
2. The first time when i was running the flow, every thing works perfectly fine(just a warning). however the next time, i got "Records#1: error opening file: the system cannot find the file specified". I am quite sure the file is there.
Many thanks,
Lorraine
@LorraineRu Are you facing the issue when you run the sample workflow which I provided? What are the warnings that you were getting when you run the first time? When you run the second time if you get the error make sure the output files created in the folder
I lost the warning but it's more or less about the sheet name. But somehow the flow managed to run.
All the files are in the same folder
