Hi,
Can someone help me for this requirement .
| Sheet1 | Input : |
| Coder | # Invoices |
| A | 2 |
| B | 3 |
| C | 5 |
| Sheet2 | Input : |
| Line1 | Invoice1 |
| Line2 | Invoice2 |
| Line3 | Invoice3 |
| Line4 | Invoice4 |
| Line5 | Invoice5 |
| Line6 | Invoice6 |
| Line7 | Invoice7 |
| Line8 | Invoice8 |
| Line9 | Invoice9 |
| Line10 | Invoice10 |
And the output need to be :
| Sheet3 | Output | |
| Line1 | Invoice1 | A |
| Line2 | Invoice2 | A |
| Line3 | Invoice3 | B |
| Line4 | Invoice4 | B |
| Line5 | Invoice5 | B |
| Line6 | Invoice6 | C |
| Line7 | Invoice7 | C |
| Line8 | Invoice8 | C |
| Line9 | Invoice9 | C |
| Line10 | Invoice10 | C |
Any help is appreciated .
Solved! Go to Solution.
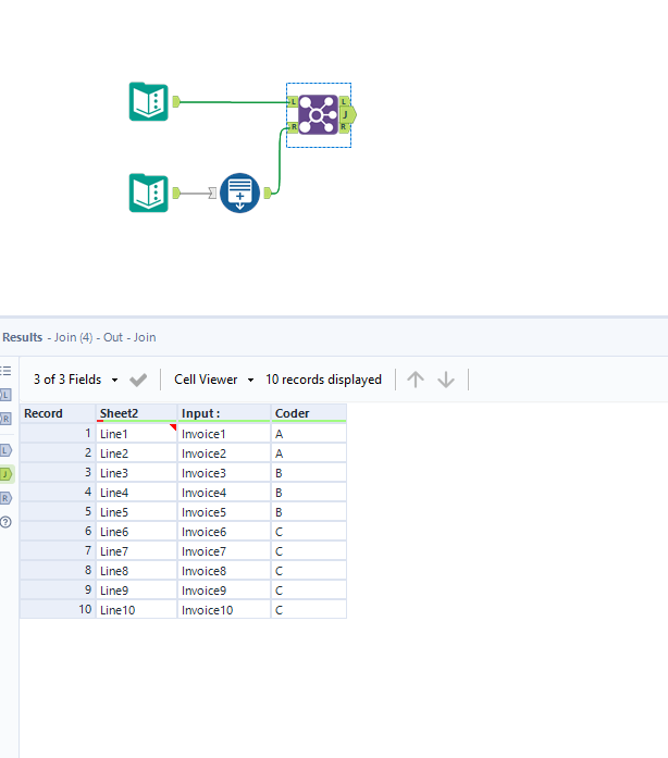
Please take a look at the attached workflow.
This solution is a worth try because it does not rely on the order of the rows of the inputs.
If the provided answer helped you to solve the problem/was correct, please accept it as a solution :)
Thanks.
Hi @binu_acs ,
This worked perfectly . But there is slight change in requirement :
Currently the solution is working like this :
| Invoice1 | A |
| Invoice2 | A |
| Invoice3 | A |
| Invoice4 | B |
| Invoice5 | B |
| Invoice6 | B |
| Invoice7 | C |
| Invoice8 | C |
| Invoice9 | C |
In it possible to make it :
| Invoice1 | A |
| Invoice2 | B |
| Invoice3 | C |
| Invoice4 | A |
| Invoice5 | B |
| Invoice6 | C |
| Invoice7 | A |
| Invoice8 | B |
| Invoice9 | C |
Thanks.
@praneshsapmm I created a workflow based on your input data. You should update this workflow according to your real data. let me know if you need any assistance
hi @binu_acs ,
It is working for me . But the outcome need to be for unique invoice as show below :
| Invoice1 | A |
| Invoice2 | B |
| Invoice3 | C |
| Invoice4 | A |
| Invoice5 | B |
| Invoice6 | C |
| Invoice7 | A |
| Invoice8 | B |
| Invoice9 | C |
| Invoice10 | A |
| Invoice11 | B |
Thanks for the help.
Regards,
Nandakishore
hi @binu_acs ,
Not sure of the problem .. for 224 records with 4 (A,B,C,D) handlers .. i get 16 records mapped. Not sure why the filter is not working even after changing to this :
[RecordID] = IIF(Mod([RecordID],4) = 0 ,4,Mod([RecordID], 4)) .
Thanks
