Hi Team,
I am curious to know that how can we pass dynamic parameters for two modules within a workflow. This is a business requirement where user should enter parameter once but at the back end, those parameters will extract the data from two different sources
Solved! Go to Solution.
I'm not sure I follow.
Your screenshot appears to be configured correctly?
Ben
Using the magic of @patrick_digan:
Hi Mark,
i think workflow has been configured correctly because as a normal workflow it is working fine. But if i pass parameters through app then it is not reflecting results.
Please refer attached video for better understanding. I hope this will be more helpful then image.
Business purpose - In UI, user should have only one question(start and end date) and at back end data should be fetched by two different sources
Thanks,
Vikas Verma
+91-8802578487
Hi Mark,
I need the action tool. Because In user interface, i want him to enter the dates and then action will perform its role
Could you share screen shots of how your action tools are configured.
@Vikas038 Mark is right on. In your case, it looks like you can do something like this in your filter tools:
visitStartTime >= '%Question.Start_Date% 00:00:00.000' visitStartTime <= '%Question.End_Date% 23:59:59.000%'
Now, you will want to click on the annotation tab of your date interface tools (the third icon) and change the names to Start_date and End_Date respectively if they aren't already.
To see what variables are available, you click on the whitespace of the canvas, and then the workflow tab of the workflow - configuration panel on the left:
You can call them in various spots in your workflow using the %Type.Name% syntax (so %Engine.TempFilePath% or %Question.Tables% in my case). The value column is for you to put test values. These values are used whenever you run the app using the normal green circle (or Control + R). Then when you run it as an app, it uses the values that the user inputs (and completely ignores any test values). So in your case, you can enter a value of 2018-01-01 for start_date and 2018-08-02 for end_date.
This should allow you to more easily test your apps by running them as workflows and seeing what data is passed to your In-DB filters.
@AdamR_AYX was kind enough to show me this magic when I was first learning apps.
Thanks, Patrick. I will understand and try to deploy solution given by you.
This is all good @patrick_digan but it doesn't necessarily explain why the current solution isn't working right?
It should work the way it has been implemented there must be a problem with the way the action tools have been configured. It would be good to get to the bottom of it.
It may be useful for the user to know about 'Debug' mode which is available in the interface designer. @Vikas038 you can use this to understand how your actions are working. You simply fill in your interface and hit 'open debug'. Alteryx will then build your workflow with the parameter values passed into the appropriate places as specified by the action.
Ben
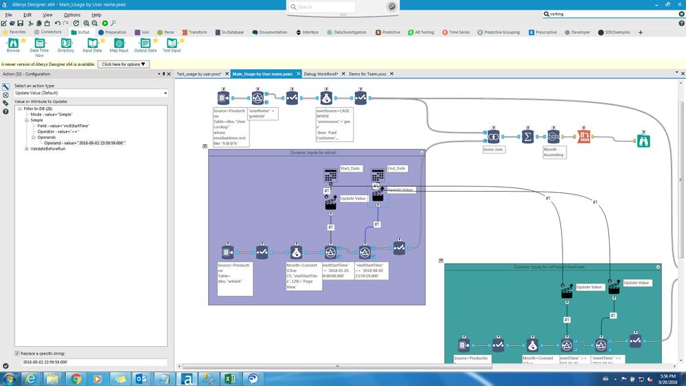
Hi Ben,
Please find attached screen shots for all the four action configuration. I believe there is some minor issue which is causing the "No Result".
Please let me know there if you can help me on the existing solutions that i am trying.
Also, please confirm if you have referred the video that i had attached.
Thanks,
