As a brand-new user of Alteryx, I found the modular approach to data management, analytics, and reporting to be very refreshing and easy to use. I come from a spatial (maps) background, so visualization is very important to me. The first time that I constructed my workflow and hit the green play button to run my workflow and visually see the input data getting manipulated, crunched, and analyzed into an output visually was just awesome and one hell of an experience.
From the perspective of spatial analytics and location intelligence, I quickly understood that much like Pitney Bowes, Esri, and other GIS solutions in the market, there are typically 3 key components required to solve spatial problems: Software/UX, Data, and Engine (tools):

Alteryx licenses data from leading commercial data suppliers such as TomTom, Experian, Dun & Bradstreet, among others, to build data products that deliver highly accurate analytics. The accuracy of these datasets directly correlate to the accuracy of downstream analysis you use to make important business decisions. To cut costs, many organizations end up licensing data from vendors that use crowd-sourced data or build their own datasets using these sources. These data sources are not detailed enough for use cases requiring high location accuracy (e.g. emergency response, underwriting and risk mgmt, transportation logistics, etc).
Once you have access to the data and software, there are several use cases you can tackle with value increasing at each step:
- Enabling your location data,
- Enriching of your data, and
- Spatially analyzing and manipulating your data.

Enable your Location data.
Most of the data that’s being collected by enterprise organizations today has a location component, whether it be the customer’s address, their city, state, postal code, or even the YX (location) itself. In most cases, the database will have the description of the location but not the YX. In order to enable this data spatially, users typically go through a process called ‘Geocoding.’ Geocoding is a process that assigns a YX (Latitude, Longitude) coordinate to the records in your data so that it can be visualized and analyzed in a spatial context. Now you understand where the 'yx' comes from in Alteryx.


You can quickly see the value of using a commercial street data source such as TomTom as the point is accurate down to the building.
Additionally, the output also contains a verified, clean address. This is especially important for mailing/marketing use cases.
There is more you can do using Alteryx then simply plotting your customers on the map.
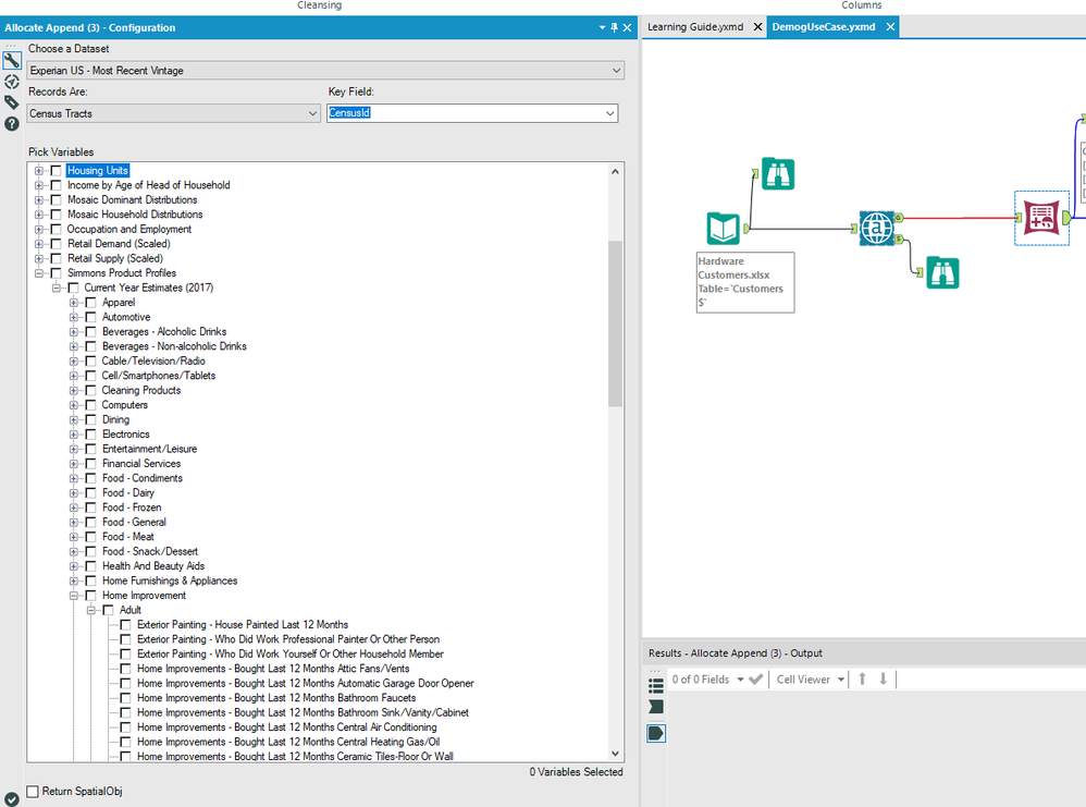
Enrich your data with demographics, consumer and business data.
Some users take an additional step to understand their markets and their customers to drive location and marketing decisions. This process involves allocating demographic variables to your data to get insight into the customer so that you can better market to them.
There are multiple data options you can interrogate your data with. Alteryx offers a data product that contains a wide collection of Demographic data from both the US Census Bureau and Experian, Mosaic segmentation data, Syndicated (consumer) Survey data, and Firmographic/Business data, in addition to the TomTom spatial data.

You can see that a large collection of data variables is available to choose from, both demographic and consumer behavior variables.
Spatially analyze your data to uncover additional insight.
Once you’ve spatially enabled your data with geocoding and/or enriched your data with demographics, you may wish to do additional spatial analytics with the data.
Alteryx includes a wide collection of spatial tools that offer spatial data manipulation, processing, and object editing.
One of my personal favorite tools this week has been the Trade Area tool. One popular use case is to understand if your business reaches all of your customers within a certain driving time and evaluate whether there is a need to open additional branches to serve your customers.
Once I geocode my customers and business locations, I can quickly create a Trade Area, or drive-time around my business within a 15-20-30-minute drive times. Running the Trade Area analysis tool for a Drivetime calculation requires a license to the Spatial data product as the TomTom street network is required to calculate the drive times in all directions to output the polygon. Below shows the customers that are able to reach my business within a 30-min drivetime, but more importantly I can also additionally output a map of customers I am not reaching, so I can consider expanding my business to new locations! Very powerful!
Customers that can reach me:

Additional store branches required to serve these customers:

Go ahead, Alter the YX!
Since joining Alteryx a few weeks ago, I’ve come to experience firsthand that Alteryx indeed delivers powerful spatial capabilities and datasets for high quality, highly accurate spatial analytics and business insights.
In fact, to my surprise the company was originally a spatial consulting company called SRC, delivering location-based intelligence and analytics to customers, but matured into an integrated business intelligence solution, in which location and spatial still remain at the heart of this fascinating technology. I sincerely look forward to working with the bright folks in Broomfield to make it even better for our users! Great things ahead!