Hi,
Could you please help me to removing unwanted yellow highlighted text and numeric value from the data.
Thanks,
Solved! Go to Solution.
Here is the data. Thanks for looking into it.
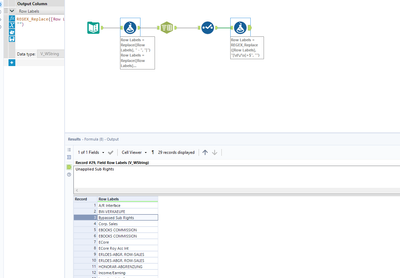
Row Labels |
A/R Interface - 2022/8 |
BW-VERKAEUFE 04/2023 |
Bypassed Sub Rights 2022/ |
Corp. Sales - AUG 2022 |
EBOOKS COMMISSION 07/2022 |
EBOOKS COMMISSION 08/2022 |
ECore - Aug 2022 |
ECore Roy Acc Int - 2022/ |
ERLOES-ABGR. ROW-SALES 07 |
ERLOES-ABGR. ROW-SALES 08 |
HONORAR-ABGRENZUNG08/202 |
Income/Earning 08/2022 |
Inventory Interface – 202 |
Journal OPI - AUG/2022 |
KOSTEN-ABGR. ROW-SALES 07 |
KOSTEN-ABGR. ROW-SALES 08 |
LAGERABSCHREIBUNGEN 08/20 |
NY Actual COS - 2022/8 |
NY EProd Adj - 2022/8 |
NY PVDP Adj - 2022/8 |
OBSOL - 220831 at 170150 |
OBSOLESCENCE 07/2022 |
OPI Royalty Int - AUG/202 |
Royalty Accrual Int. – 20 |
Royalty OPI Int. - 2022/0 |
Sales Interface - 2022/8 |
Subs Accrual Int-2022/7 |
Subs Accrual Int-2022/8 |
Unapplied Sub Rights 2022 |
Hey @Srawat,
Here is one way to do this with the formula tool:
IF Contains([Row Labels], " - ") OR Contains([Row Labels], " – ") THEN REGEX_Replace([Row Labels]," [-–].*", "") ELSE REGEX_Replace([Row Labels], "\s\S+$", "") ENDIF
Its quite a complicated regex formula, I'm happy to explain it or you can check out the community interactive videos on formulas and regex here: https://community.alteryx.com/t5/Interactive-Lessons/tkb-p/interactive-lessons/label-name/Writing%20... and here https://community.alteryx.com/t5/Interactive-Lessons/tkb-p/interactive-lessons/label-name/Parsing%20....
Any questions or issues please ask
Ira Watt
Technical Consultant
Watt@Bulien.com
Hi,
It's working fine. however one still pending to remove.
Thanks,
Still missing .
Thanks,
This is working fine. Thanks.
