I am looking for a way to sort 5000 plus records to weekday order UMTWRFS.
MTWRF
MWF
M
TR
WRF
TR
WFU
MTWRF
TR
R
WRFSUM
MTWRF
MTWRF
Solved! Go to Solution.
Could you provide a jot more detail - do you want records repeating in a set order (1-5,1-5,1-5).
How should something like MTWRF be sorts vis-a-vis something like MWF?
These are delivery days and I have them sorted to columns based on the shipped days.
In these two examples-
WFU
TWRFM
TWRFSU
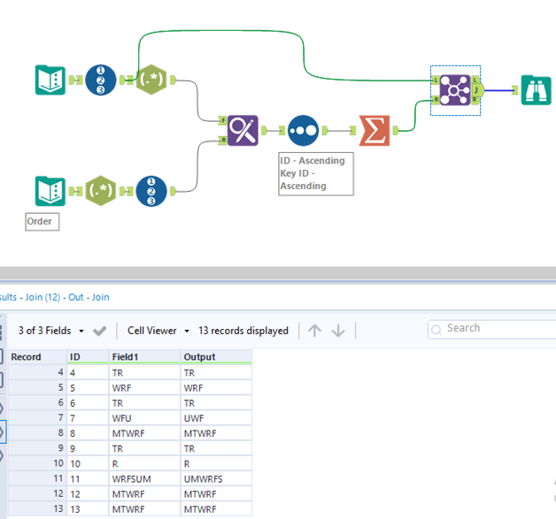
I have a solution for join query problem now by using the transpose tool to create a new line against the route name.
But I would still like to know if there is a way for just the field to be changed to this result-
UWF
MTWRF
UTWRFS
Hi @pvolpert
Here is how you can do it.
Workflow:
1. I am using your order UMTWRFS to create a order table. I do this by split each char to separate row and assigning record ID
2. I am assign an ID for the input rows so that i can split it and merge it back again
3. Using Find & Replace to get the order.
4. Sort ascending based on order.
5. Merge back maintain the order using ID as key
Hope this helps 🙂
Thank you!
