Hi, I'm having errors with the output tool(maybe it was due to the 2020.3 update on September 1st).
Error Name : 'Invalid state to read file'
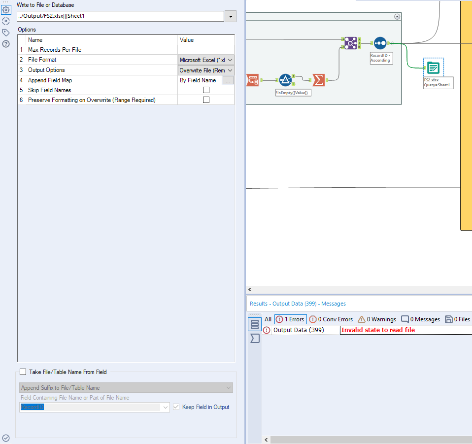
I've found out that the error appears only when if there is a file that already exists(ex. FS2.xlsx on the capture below).
If I delete the file FS2.xlsx then run the workflow, the output tool works well.
