Hi,
I want to input my file name into the headers - how can I do this? I already output file name as field.
Sample data -
| Company | City | Deposits | FileName |
| xyz | Toronto | 100000 | standard_recon_test5 |
| xyyz | Toronto | 200000 | standard_recon_test5 |
| abc | Montreal | 100000 | standard_recon_test5 |
| def | Montreal | 5000000 | standard_recon_test5 |
expected output -
| standard_recon_test_5_Company | standard_recon_test_5_City | standard_recon_test_5_Deposits | FileName |
| xyz | Toronto | 100000 | standard_recon_test5 |
| xyyz | Toronto | 200000 | standard_recon_test5 |
| abc | Montreal | 100000 | standard_recon_test5 |
| def | Montreal | 5000000 | standard_recon_test5 |
any help would be appreciated.
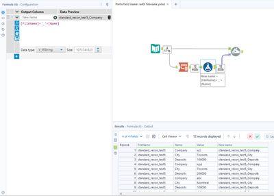
Hey @wonka1234, it feels like I may be missing a simpler way but if not then here's how I'd go about this to ensure it's fully dynamic:
Transpose, grouping on FileName:
Generate the new field names like so:
Use a Dynamic Rename tool, making the original name your lookup and replacing them with your newly-made header:
Workflow attached.
