My problem is trying to create a summation of the entire column except the row itself...
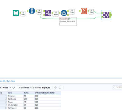
For instance, if I have a list of states and sales, I want to to be able to see how all of the other states combined are doing against itself like in the third column below.
| State | Sales | Other State Sales Total |
| Arkansas | 50 | 370 |
| California | 200 | 220 |
| Texas | 15 | 405 |
| Washington | 95 | 325 |
| Tennessee | 60 | 360 |
I cannot for the life of me figure this one out.
Solved! Go to Solution.
You might be overthinking this. You have the total sales. You have the individual sales by state. Just subtract the individual state from the total.
Input. Summarize the total. Append it. Fomula for a new field to subtract out each state's entry from the total. Voila. Not sure how to post workflow pictures but I've attached a screengrab.
This is perfect! Thank you!
