Hi,
I am using Iterative Macro to download the records from API in Json format and I need to call the macro 3-4 times to get the correct number of iterations and number of records. If I call the same macro with same URL again and again it gives different results such as exact whole number of records like 1000,2000,5000,7000 etc randomly each time .
For example:
I am expecting "TotalCount":14707,"TotalPages":15
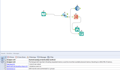
First time when i call the Macro i have received 2000 records and 1 iteration

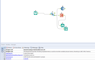
2nd time 11000 records and 10 iterations

and so on .. and received the correct number of records after several attempts.
I have tried throttle records , records per minute :25 and maximum connections :2 in the download tool connections settings. But, still no luck.
Appreciate your advise on this.
Thanks
Hsac