Hi,
Below is what I am trying to do, any idea is appreciated!
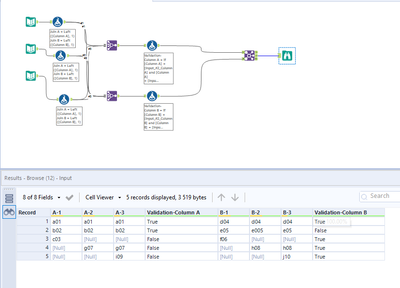
Input File 1:
| Column A | Column B |
| a01 | d04 |
| b02 | e05 |
| c03 | f06 |
Input File 2:
| Column A | Column B |
| a01 | d04 |
| b02 | e005 |
| g07 | h08 |
Input File 3:
| Column A | Column B |
| a01 | d04 |
| b02 | e05 |
| g07 | h08 |
| i09 | j10 |
Output file:
| Column A-1 | Column A-2 | Column A-3 | Validation-Column A | Column B-1 | Column B-2 | Column B-3 | Validation-Column B |
| a01 | a01 | a01 | TRUE | d04 | d04 | d04 | TRUE |
| b02 | b02 | b02 | FALSE | e05 | e005 | e05 | FALSE |
| c03 | FALSE | f06 | TRUE | ||||
| g07 | g07 | FALSE | h08 | h08 | TRUE | ||
| i09 | FALSE | j10 | TRUE |
In the output file, I need to compare the columnA-1,A-2&A-3, taking the nulls into account, only exact match should return "TRUE", for ColumnB-1,B-2&B-3, I need to ignore nulls.
Thank you in advance! L
Solved! Go to Solution.
Thank you very much, this works!

