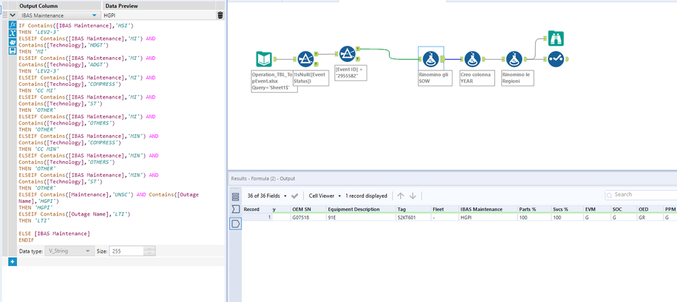
I want to add a value in new column IBAS Maintenance based on a condition of others columns (see below formula), but the output doesn't work.
For example for Event ID 2955582 I except to see HGPI as values in IBAS Maintenance column instead of UNSC.
ELSEIF Contains([Maintenance],'UNSC') AND Contains([Outage Name],'HGPI')
THEN 'HGPI'
Can you support me? I attach WF and source file.
Thanks
Giovanni
Solved! Go to Solution.
Hi @elfunambolo
In the data you have given for Event ID 2955582 IBAS Maintenance has value Co hence and means both conditions needs to be met hence its failing. You can use Or if you want to check either of conditions is meeting.
Hope this helps : )
Hi @elfunambolo ,
for the Event ID the field [IBAS Maintenance] is "CO", there is no condition in the formula. It's the field [Maintenance] that has the value "UNSC".
Best,
Roland
Hello, I fixed it changing the column to 'Maintenance', see new WF but issue remain.
Changed the columns, see WF updated but issue remains
I seems, [IBAS Maintenance] is 'HGPI' now after running the workflow. Do you want the result in [IBAS Maintenance] or in [Maintenance]?
Happy to help : ) @elfunambolo
Cheers and have a nice day!
