Hello everyone,
I would like to compare between two datasets but It don't necessarily to be exactly the same values. for example, kindly, see below:
I want to find these IDs:
| ID |
| 123 |
| 234 |
| 345 |
| 456 |
| 567 |
In this below detailed dataset, if they are there, then just I would like to remove the IDs that not in the above table:
| Project Name | Cost | ID |
| A | 10 | 123 |
| B | 20 | 123A |
| C | 30 | 234 |
| D | 40 | 234A |
| E | 50 | 155A |
| F | 60 | 897C |
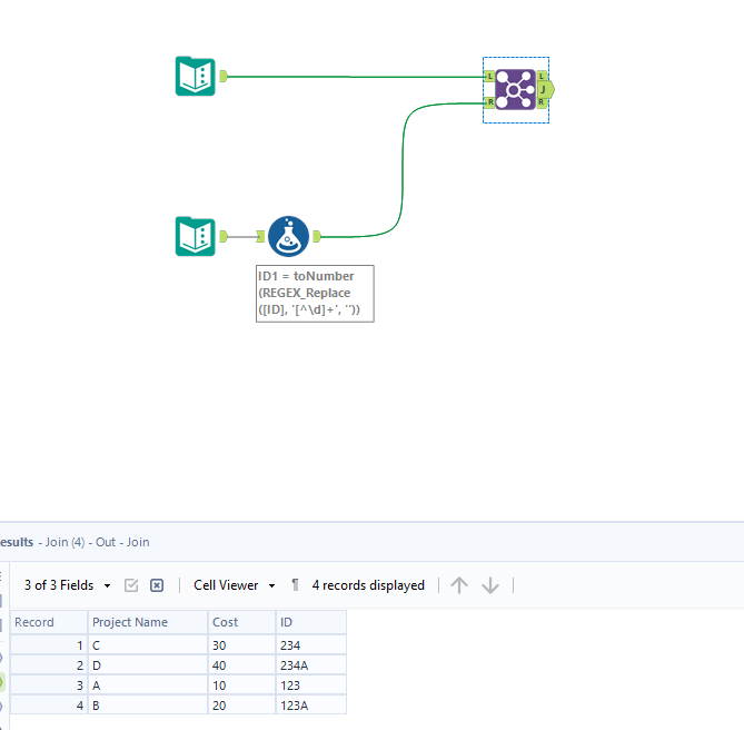
I need to join the ID from those two tables even though it has the letter 'A' It considered the same in my situation.
The expected result:
| Project Name | Cost | ID |
| A | 10 | 123 |
| B | 20 | 123A |
| C | 30 | 234 |
| D | 40 | 234A |
Your support is highly appreciated.
Thank you.
Solved! Go to Solution.
