Hi
I have two main question here that would like to ask below :
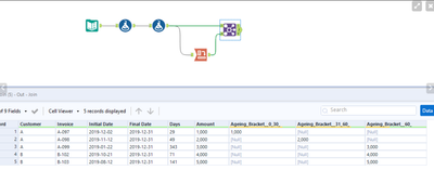
1. How should i build the workflow if i want the percentage calculation as shown in the diagram below.
For instance, if the amount sitting under <31-60 > bracket ,i would need to multiply the amount with 50% and the amount calculated will be shown in the result K. I have also attached the excel working for your reference
2. Previously, i have performed the ageing bracket grouping with just one sets of data amount (refer to first screenshot ,column G) . However, now i have extra data of amount ( column F) to use it as the ageing bracket value. However, after multiple times of trying , the alteryx still reading the value from column G
May i know how can i amend to ask the alteryx to read column F instead?
Is it correct that i amend it on the correct function tool as shown in the second screenshot picture below?From the screenshot below, i want the value of the " BaseCurEquiv" but the alteryx keep reading the " RemAmount". May i know how should i change it?
Hi @ Qiu
I still have the problems and perhaps let me explain to you in detail.The first screenshot below is the first question that i have posted in discussion here before.
And the second and third screenshot is the response that i received. Hence, i use their way to do it. If you notice that , the way how they build the workflow a bit different with yours.
And the last screenshot is the one that i do in my alteryx. Do you prefer i send you the alteryx file and see what wrong with that?
@SH_94
The difference is that I treat the "Days" column as known vairable, since previous anwser you received has done that part.
So I guess basically same.
Anyway, I can try to take a look if you attche YOUR workflow.

