I am trying to insert key fields where a criteria/field matches:
Source #1
| A | B | C | D | E |
| Year To Date | Year To Date | |||
| August 2022 | August 2022 | |||
| Account | Account Description | C123P4 - XY Corp. | C345P6 - XYZ Investment LLC | |
| 44123 | TOTAL | Acct 1 | 12345.66 | 22345.66 |
| 44124 | TOTAL | Acct 2 | 2345.68 | 32345.68 |
| 44125 | TOTAL | Acct 3 | 564.88 | 1564.88
|
| F |
| Year To Date |
| August 2022 |
| C445P9 - BB LP |
| 32345.66 |
332345.68 |
| 31564.88 |
Source # 2
| ID | Co | Area | Area Number | Check |
| C123P4 - XY Corp. | 123P4 | Colby | P4 | x |
| C345P6 - XYZ Investment LLC | 345P6 | Moore | P6 | y |
| C445P9 | 445P9 | Ralph | P9 | x |
Desired Outcome
| x | y | |||
| 123P4 | 345P6 | |||
| P4 | P6 | |||
| Colby | Moore | |||
| Year To Date | Year To Date | |||
| August 2022 | August 2022 | |||
| Account | Account Description | C123P4 - XY Corp. | C345P6 - XYZ Investment LLC | |
| 44123 | TOTAL | Acct 1 | 12345.66 | 22345.66 |
| 44124 | TOTAL | Acct 2 | 2345.68 | 32345.68 |
| 44125 | TOTAL | Acct 3 | 564.88 | 1564.88 |
| x |
| 445P9 |
| P9 |
| Ralph |
| Year To Date |
| August 2022 |
| C445P9- BB LP |
| 32345.66 |
| 332345.68 |
| 31564.88 |
Any guidance is appreciated
Thank you
Solved! Go to Solution.
@NicoleHou , can you elaborate on the logic and criteria used for matching the two datasets?
My apologies, I left out information on accident. Need to match based on row 4 in Source #1 (Columns D,E,F) and the ID column from Source #2
Source #1
| A | B | C | D | E | F |
| Year To Date | Year To Date | Year To Date | |||
| August 2022 | August 2022 | August 2022 | |||
| Account | Account Description | C123P4 - XY Corp. | C345P6 - XYZ Investment LLC | C445P9 - BB LP | |
| 44123 | TOTAL | Acct 1 | 12345.66 | 22345.66 | 32345.66 |
| 44124 | TOTAL | Acct 2 | 2345.68 | 32345.68 | 332345.68 |
| 44125 | TOTAL | Acct 3 | 564.88 | 1564.88 | 31564.88 |
Source #2
| ID | Co | Area | Area Number | Check |
| C123P4 - XY Corp. | 123P4 | Colby | P4 | x |
| C345P6 - XYZ Investment LLC | 345P6 | Moore | P6 | y |
| C445P9 - BB LP | 445P9 | Ralph | P9 | x |
Desired Output
| x | y | x | |||
| 123P4 | 345P6 | 445P9 | |||
| P4 | P6 | P9 | |||
| Colby | Moore | Ralph | |||
| Year To Date | Year To Date | Year To Date | |||
| August 2022 | August 2022 | August 2022 | |||
| Account | Account Description | C123P4 - XY Corp. | C345P6 - XYZ Investment LLC | C445P9 - BB LP | |
| 44123 | TOTAL | Acct 1 | 12345.66 | 22345.66 | 32345.66 |
| 44124 | TOTAL | Acct 2 | 2345.68 | 32345.68 | 332345.68 |
| 44125 | TOTAL | Acct 3 | 564.88 | 1564.88 | 31564.88
|
Hi!
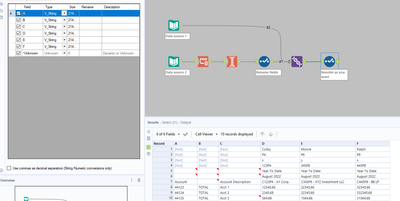
I approached it by transposing the second part of the header, joining it with Source #2, and retransposing the result. (I wished Alteryx had a one-tool transpose option....)
See the attached workflow for the intricacies (such as renaming the fields before retransposing in order to ensure the desired order of the header)
Thank you!
Thank you, this worked as well!
@Emmanuel_G thank you, this worked with fewer steps, but how do I get the "make columns" tool?
Thanks!
Edited to say, I found this in the Laboratory menu! Thanks again!
@Cicada_lies_heavy Thank you very much, the detail in your response helped me maintain all of the information correctly, thank you very much!
