Hi,
Need help to get the below output. Thank you in advance.
Sample Input:
| Col A/Col B | Col C | Col D | Col E | Col F |
| 1 | 123456 | ABC | ||
| ABC123 | Ax | Note 1 | ||
| DEF187 | Ax | Note 2 | ||
| GHF197 | Ax | Note 2 | ||
| HML321 | Ax | Note 2 | ||
| LKH456 | Ax | Note 1 | ||
| LMB879 | Ax | Note 1 | ||
| *Note 1 | ||||
| **Note 2 |
Sample Output: Based on the Note in Col F, need to add * if it has Note 1 or ** if it has Note 2 to data in Col E
| Col A/Col B | Col C | Col D | Col E | Col F |
| 1 | 123456 | ABC | ||
| ABC123 | Ax* | Note 1 | ||
| DEF187 | Bx** | Note 2 | ||
| GHF197 | Cx** | Note 2 | ||
| HML321 | Dx** | Note 2 | ||
| LKH456 | Ex* | Note 1 | ||
| LMB879 | Fx* | Note 1 | ||
| *Note 1 | ||||
| **Note 2 |
Solved! Go to Solution.
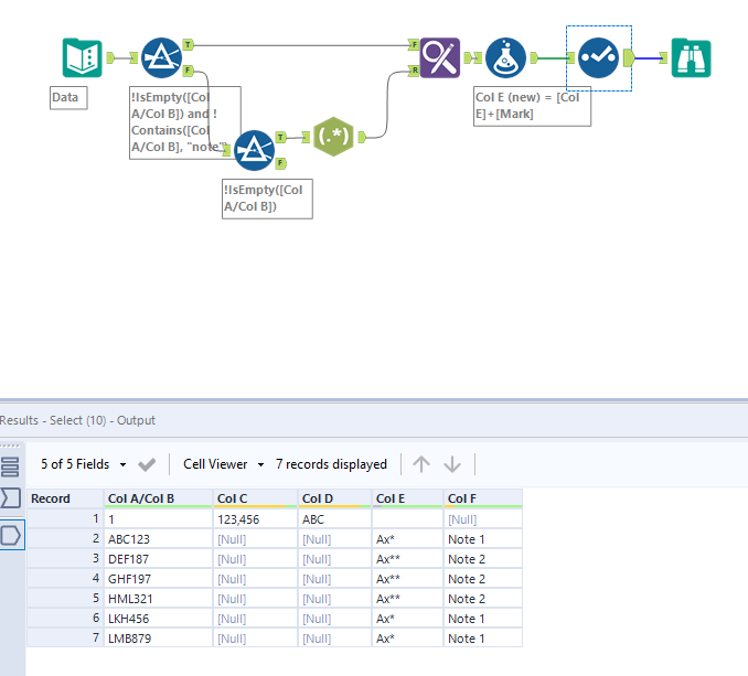
Hi @SaiJanani
My take on this
Workflow:
1. Using filter to split data and notes
2. Using regex tool to extract mark and notes
3. Using find and replace to do vlookup and map marks
4. Using formula tool to add the associated mark
5. Using selected tool to keep the required columns
Hope this helps : )
Hi @SaiJanani
Add the following formula expression to [Col E]:
IF [Col F]="Note 1" THEN [Col E]+"*" ELSEIF [Col F]="Note 2" THEN [Col E]+"**" ELSE [Col E] ENDIF
Thank you all for the response.. HomesickSurfer's solution worked easily for me..
