ACT NOW: The Alteryx team will be retiring support for Community account recovery and Community email-change requests Early 2026. Make sure to check your account preferences in my.alteryx.com to make sure you have filled out your security questions. Learn more here
Start Free Trial

Weekly Challenges

Solve the challenge, share your solution and summit the ranks of our Community!

Also available in | Français | Português | Español | 日本語
IDEAS WANTED

Want to get involved? We're always looking for ideas and content for Weekly Challenges.

SUBMIT YOUR IDEA

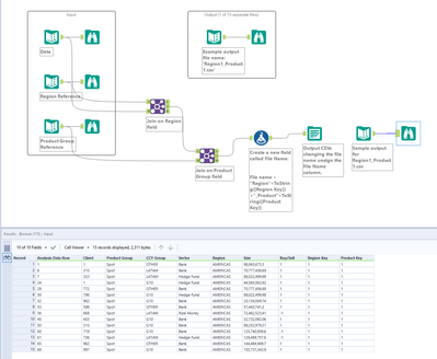
Challenge #38: Data Blending for Batch Output

annaprosvetova
7 - Meteor

Nice little challenge, I haven't used this feature in the Output tool before.

 

Spoiler
annaprosvetova_0-1613500271075.png

 

Hub119
12 - Quasar
12 - Quasar

Solution attached.

Fynn
6 - Meteoroid

upload my solution, but I did not know how can I save the result file to the same path folder

binu_acs
21 - Polaris
Spoiler
binuacs_0-1613982779056.png

 

garrettlem1017
8 - Asteroid

Solution has been attached. Used features in output tool in order to create 15 distinct csv files.

rcarog
8 - Asteroid

Solution attached.

Annoushka
7 - Meteor

My solution 🙂

mot
11 - Bolide

Solution attached.

apathetichell
20 - Arcturus

I'll leave off the 15 .csv files...

DeanWest
9 - Comet

Fun and simple challenge! 

 

Spoiler
challenge_38_solution_DeanWest-snippet.png