ACT NOW: The Alteryx team will be retiring support for Community account recovery and Community email-change requests Early 2026. Make sure to check your account preferences in my.alteryx.com to make sure you have filled out your security questions. Learn more here
Start Free Trial

Weekly Challenges

Solve the challenge, share your solution and summit the ranks of our Community!

Also available in | Français | Português | Español | 日本語
IDEAS WANTED

Want to get involved? We're always looking for ideas and content for Weekly Challenges.

SUBMIT YOUR IDEA

Challenge #38: Data Blending for Batch Output

Nice and simple

CRM66
Asteroid

complete

uk_msmt
Asteroid
Spoiler
uk_msmt_0-1611931409549.png

 


 

Solution attached.

Slacker
Asteroid

My Solution

ptmyen
Meteor

my solution  🙂

Good morning,
below I share my solution.
Writing multiple CVS files is super powerful and extremely fast

Good job everyone

 

challenge_38_SM.PNG

MarkusLiedtke
Meteoroid

  

N2
Meteoroid

Fun Little Challenge,

Realized I could probably remove my select function and use ToString instead.

 

Spoiler
Solution.png

 

TheOC
16 - Nebula
16 - Nebula
Spoiler

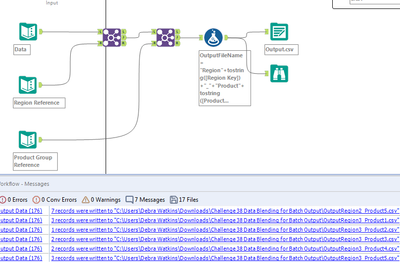
Got there with it!
However, remember to add .csv to the file path!

TheOC_0-1613180235101.pngTheOC_1-1613180265560.png

 

Cheers,
TheOC
Connect with me:
LinkedIn Bulien
Airedelapaz
Asteroid
Spoiler
Airedelapaz_0-1613413823758.png

 


 

Solution