Want to get involved? We're always looking for ideas and content for Weekly Challenges.
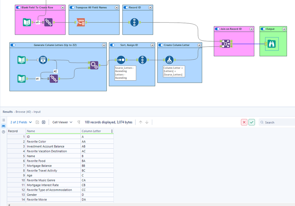
SUBMIT YOUR IDEASimple challenge focusing on the Field Info tool and getting Character from integer with the function CharFromInt()
Arnaldo
Initially, I struggled with how to approach this and gave up on a dynamic solution. Ended up referencing this great resource: Generating Patterns for The Alphabet from @atcodedog05 so thank you for that as it worked great!
Complete! I didn't know about the CharFromInt formula - that's very handy
Here's the solution!
